ST_AxisModuleItf

 

ST_AxisModuleItf - Allgemeine Informationen

Überblick

Typ

Datenstruktur

Verfügbar ab:

V1.0.2.0

Übernommen aus:

Versionen:

Aktuelle Version

Beschreibung

Die Struktur beinhaltet alle modulspezifischen Parameter und Rückgabewerte für das FB_AxisModule.

Strukturelemente

Variable

Datentyp

Beschreibung

stMain

ST_Main

Betriebsartübergreifende Parameter und Rückgabewerte.

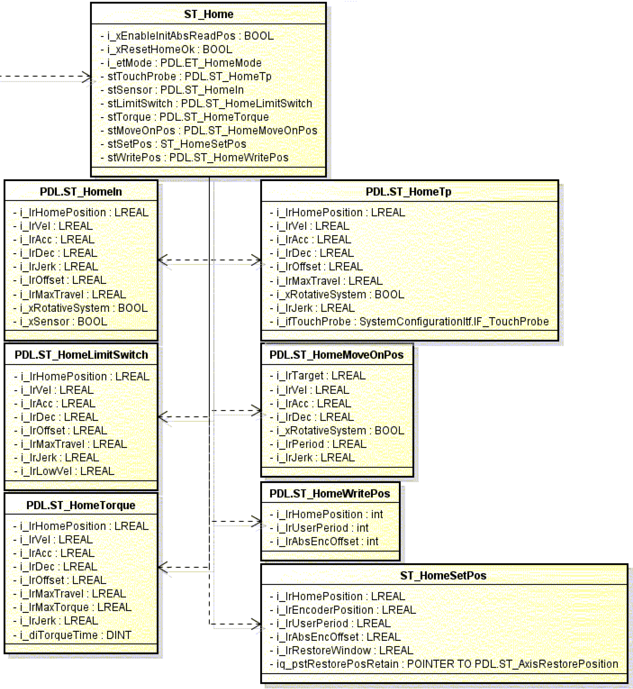
stHome

ST_Home

Parameter und Rückgabewerte der Betriebsart Homing.

stManual

ST_Manual

Parameter und Rückgabewerte der Betriebsart Manual.

stEndless

ST_EndlessFeed

Parameter und Rückgabewerte der Betriebsart Endless und EndlessIls.

stMultiCam

ST_MultiCam

Parameter und Rückgabewerte der Betriebsart MultiCam.

stPos

ST_Positioning

Parameter und Rückgabewerte der Betriebsart Positioning.

stBrake

ST_BrakeRelease

Parameter und Rückgabewerte der Betriebsart Brake.

stAdditional

ST_AdditionalMode

Parameter und Rückgabewerte der Betriebsart Additional.

Detaillierte Übersicht über die Schnittstelle

G-SE-0069901.1.gif-high.gif

 

 

G-SE-0069899.1.gif-high.gif

 

 

G-SE-0069900.1.gif-high.gif