Objetos ETEST

Descripción general

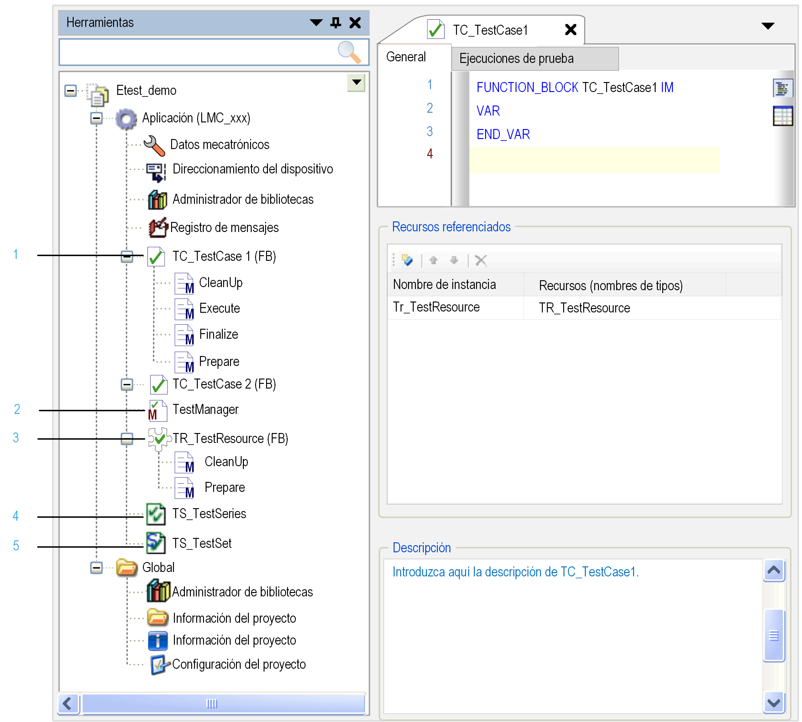
El gráfico muestra los objetos de ETEST disponibles en el árbol Herramientas del Logic Builder como subnodos de un nodo Aplicación:

G-SE-0050879.3.gif-high.gif

 

 

Objeto ETEST

Descripción

Número de leyenda

Caso de prueba

oComponente central de ETEST.

oSe trata, básicamente, de un bloque de funciones. Utiliza las extensiones orientadas a objetos del estándar IEC 61131-3, disponibles en Logic Builder.

oImplementa la interfaz IF_TestCase.

oContiene métodos, que a su vez pueden usar macros.

1

TestManager

oUn administrador de pruebas es un bloque de funciones de administración. Los casos de prueba y las series de prueba se realizan con este bloque de funciones como subproceso de la aplicación asociada.

oSi se ejecutan pruebas para una aplicación, deben cumplirse las siguientes condiciones:

oUn objeto TestManager debe estar disponible como un subnodo del nodo Aplicación.

oUna tarea debe referenciar a este objeto.

Si se inserta un objeto ETEST en un nodo Aplicación, ambos se crean automáticamente.

2

Recursos de prueba

oEncapsula el acceso, así como la inicialización del hardware y de grandes estructuras de datos usadas por los casos de prueba. ETEST crea sólo una instancia por recurso.

ETEST inicializa los recursos antes de que se usen (se llama a su método Prepare). ETEST desinicializa los recursos después de que se hayan usado (se llama a su método CleanUp).

oAntes de ejecutar un caso de prueba, ETEST comprueba que los recursos integrados en este caso de prueba se han inicializado y que se ha proporcionado al caso una referencia a la instancia del recurso. Una vez completado el caso de prueba, ETEST comprueba que el recurso se ha desinicializado de nuevo.

oSe pueden integrar recursos adicionales en recursos (como en casos de prueba). No están permitidas las dependencias cíclicas entre recursos.

3

Serie de prueba

oSe puede usar para agrupar casos de prueba.

oPuede hacer referencia a casos de prueba o series de prueba adicionales.

4

Conjunto de pruebas

oUn conjunto de pruebas es una tabla en la que cada fila define una ejecución de prueba. Cada columna se asigna a un parámetro que se utiliza durante toda la prueba.

oUtiliza IEC-STRUCT para definir los conjuntos de parámetros. Cada variable de IEC-STRUCT define un único parámetro. Puede completar las celdas de la tabla con los valores de inicialización que se emplean para cada ejecución de prueba.

oEl uso de IEC-STRUCT permite definir conjuntos de parámetros específicos o bien reutilizar un IEC-STRUCT existente (por ejemplo, procedente de una biblioteca).

5

NOTA:

Se puede ejecutar un objeto ETEST si se cumplen las siguientes condiciones:

oEs un objeto Caso de prueba o Serie de prueba que es un subnodo del nodo Aplicación.

oHa sido seleccionado por un objeto Serie de prueba ejecutable.

Ejemplo: Un objeto Caso de prueba que es un nodo del árbol Herramientas se puede ejecutar si está seleccionado en un objeto Serie de prueba, que es un subnodo de un nodo Aplicación.