EcoStruxure Machine Expert versión 1.1 no soporta los controladores M258, LMC058 y LMC078.

Lista de variables de red (receptor)

Descripción general

La lista de variables de red (receptor) se utiliza en la vista Catálogo de software > Variables > Variables globales y en el árbol Aplicaciones. Esta lista define variables, que se especifican como variables de red en otro dispositivo de la red.

NOTA: El tamaño máximo de una variable de red es de 255 bytes. Puede haber un número ilimitado de variables de red.

De este modo, puede añadir una lista de variables de red (receptor) a una aplicación siempre que haya disponible una lista de variables de red (remitente) con propiedades de red especiales (lista de variables de red) en uno de los dispositivos de red restantes. Esto es independiente de si se ha definido en el mismo proyecto o en proyectos diferentes. Si se encuentran varias listas de variables de red apropiadas (remitente) en el proyecto actual y para la red actual, seleccione la lista de variables de red deseada (remitente) en la lista de selección Remitente cuando añada una lista de variables de red (receptor) a través del cuadro de diálogo Agregar objeto > Lista de variables de red (receptor). Las listas de variables de red (remitente) procedentes de otros proyectos deberán importarse tal como se describe en este capítulo.

Esto significa que cada lista de variables de red (receptor) se corresponde exactamente con una lista de variables de red (remitente) de otro dispositivo.

Cuadro de diálogo Agregar Lista de variables de red (receptor)

G-SE-0072554.1.gif-high.gif

 

 

Descripción de los elementos

Al añadir la lista de variables de red (receptor), además de un Nombre, defina también una Tarea, responsable de la gestión de las variables de red.

Una alternativa a la elección directa de una lista de variables de red (remitente) de otro dispositivo consiste en especificar un archivo de exportación de lista de variables de red (remitente) *.GVL con la opción Importar desde archivo. El archivo de lista de variables de red (remitente) se ha generado previamente a partir de la lista de variables de red (remitente) a través del cuadro de diálogo Ver > Propiedades > Vínculo con archivo. En cualquier caso, esto es necesario si la lista de variables de red (remitente) deseada se define dentro de otro proyecto. Para ello, seleccione la opción Importar desde archivo en la lista de selección Remitente y especifique la ruta del archivo en el campo de texto Importar desde archivo (o haga clic en el botón ... para abrir el cuadro de diálogo para la navegación por el sistema de archivos).

Puede modificar la configuración más tarde por medio del cuadro de diálogo Ver > Propiedades > Configuración de red.

En el editor NVL se muestra una lista de variables de red (receptor), que no se puede modificar. Muestra el contenido de la lista de variables de red (remitente) correspondiente. Si modifica la lista de variables de red (remitente) básica, la lista de variables de red (receptor) se actualizará correspondientemente.

Se añade un comentario automáticamente en la parte superior de la parte de la declaración de una lista de variables de red (receptor), que proporciona información sobre el remitente (ruta del dispositivo), el nombre de la lista de variables de red (remitente) y el tipo de protocolo.

Ejemplo de lista de variables de red

Lista de variables de red

G-SE-0027211.1.gif-high.gif

 

 

NOTA: Sólo se transfieren a la aplicación remota las matrices cuyos límites están definidos por un literal o una constante. En este caso las expresiones constantes no están permitidas para la definición de límites. Ejemplo: arrVar : ARRAY[0..g_iArraySize-1] OF INT ; no se transfiere arrVar : ARRAY[0..10] OF INT ; se transfiere

Para obtener más información, consulte el capítulo Comunicación de red.

Ejemplo de intercambio de variables de red simples

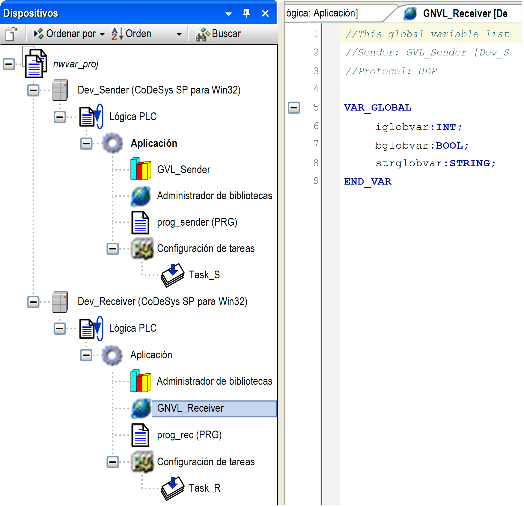
En el ejemplo siguiente, se establece un intercambio de variables de red simples. Se crea una lista de variables de red (remitente) en el controlador remitente. Se crea la lista de variables de red (receptor) correspondiente en el controlador receptor.

Lleve a cabo los preparativos siguientes en un proyecto predeterminado, en el que estén disponibles un controlador remitente Dev_Sender y un controlador receptor Dev_Receiver en el árbol Dispositivos:

oCree una POU (programa) prog_sender debajo del nodo Aplicación de Dev_Sender.

oDebajo del nodo Configuración de tareas de esta aplicación, añada la tarea Task_S que llama a prog_sender.

oCree una POU (programa) prog_rec debajo del nodo Aplicación de Dev_Receiver.

oDebajo del nodo Configuración de tareas de esta aplicación, añada la tarea Task_R que llama a prog_rec.

NOTA: Se deben configurar los 2 controladores en la misma subred de la red Ethernet.

Definición de la lista de variables de red (remitente)

Paso

Acción

Comentario

1

En Catálogo de software > Assets View > POU, seleccione el nodo Aplicación del controlador Dev_Sender y haga clic en el signo más de color verde. Ejecute el comando Lista de variables de red (remitente).

Aparece el cuadro de diálogo Propiedades de la lista de variables de red (remitente).

2

Introduzca el Nombre GVL_Sender y haga clic en Agregar para crear una nueva lista de variables globales.

El nodo GVL_Sender aparece debajo del nodo Aplicación en el árbol Aplicaciones y el editor se abre en medio de la pantalla de EcoStruxure Machine Expert.

3

En el editor, introduzca las definiciones de variable siguientes:

VAR_GLOBAL
iglobvar:INT;
bglobvar:BOOL;
strglobvar:STRING;
END_VAR

G-SE-0016806.1.gif-high.gif

 

 

Paso

Acción

Comentario

1

En el árbol Aplicaciones , seleccione el nodo GVL_Sender, haga clic en el signo más de color verde y ejecute el comando Propiedades...

Aparecerá el cuadro de diálogo Propiedades - LVG_Remitente.

2

Abra la ficha Propiedades de red y configure los parámetros, tal como se indica en el gráfico:

G-SE-0017157.1.gif-high.gif

 

 

3

Haga clic en Aceptar.

El cuadro de diálogo se cierra, con lo que quedan establecidas las propiedades de red de la lista de variables de red (remitente).

Definición de la lista de variables de red (receptor)

Paso

Acción

Comentario

1

En el árbol Aplicaciones , seleccione el nodo Aplicación del controlador Dev_Receiver, haga clic en el signo más de color verde y ejecute el comando Lista de variables globales de red...

Aparecerá el cuadro de diálogo Agregar lista de variables globales de red.

2

Configure los parámetros tal como se indica en el gráfico.

G-SE-0016801.1.gif-high.gif

 

 

Esta lista de variables globales de red es la homóloga de la lista de variables de red (remitente) definida para el controlador remitente.

3

Haga clic en Abrir.

Se cerrará el cuadro de diálogo y aparecerá GNVL_Receiver debajo del nodo Aplicación del controlador Dev_Receiver:

G-SE-0016802.1.gif-high.gif

 

 

Esta lista de variables de red (receptor) contiene automáticamente las mismas declaraciones de variables que LVG_Remitente.

Paso

Acción

Comentario

1

En el árbol Dispositivos, haga clic con el botón derecho en el nodo GNVL_Receiver y seleccione el comando Propiedades...

Aparecerá el cuadro de diálogo Propiedades - GNVL_Receiver.

2

Abra la ficha Configuración de red.

Paso

Acción

Comentario

1

Debajo del nodo Aplicación del controlador Dev_Sender, haga doble clic en la POU prog_sender.

Se abrirá el editor para prog_sender en la parte de la derecha.

2

Introduzca el código siguiente para la variable iglobvar:

G-SE-0016804.1.gif-high.gif

 

 

3

Debajo del nodo Aplicación del controlador Dev_Receiver, haga doble clic en la POU prog_rec.

Se abrirá el editor para prog_rec en la parte de la derecha.

4

Introduzca el código siguiente para la variable ivar_local:

G-SE-0016803.1.gif-high.gif

 

 

5

Inicie sesión con las aplicaciones de emisor y de receptor de la misma red e inícielas.

La variable ivar_local del receptor obtiene los valores de iglobvar tal como se muestran actualmente en el remitente.