以太网服务

简介

此选项卡列出了被配置为受 Modicon M262 Logic/Motion Controller 控制的 Ethernet 或 Sercos 设备。

oEthernet_1

oEthernet_2

工具栏

下表介绍了工具栏:

元素

描述

生成 IP 地址

让您能够生成设备树中配置的每个设备的配置。

过滤选项

让您能够显示更多与已配置的设备有关的信息。

发现设备

启动 Machine Assistant,让您能够发现并配置设备。

网络设置

如要查看设备配置,请单击工具栏上方的选项卡。然后便会显示以下信息:

oIP 地址

o子网掩码

o网关

o子网地址

项目中已配置的设备

元素

描述

限制

设备名称

来自设备树的设备的名称。

单击设备名称,可访问设备配置。

无法编辑。

设备类型

设备的类型。

无法编辑。

IP 地址

设备的 IP 地址。

对于 Sercos 设备,可以留空。

MAC 地址

目标设备的 MAC 地址。

对于 Sercos 设备,可以留空。

如果在设备的配置中选择了 BOOTP 分配的 IP 地址,则可以编辑。

DHCP 设备名称

目标设备的主机名

如果在设备的配置中选择了 DHCP 分配的 IP 地址,则可以编辑。

子网掩码

从站设备的子网掩码

如果过滤选项中选择了专用模式,则显示此信息。

网关地址

设备的网关地址

如果过滤选项中选择了专用模式,则显示此信息。

标识方式

有四种可能的识别模式:

o

o固定

oBOOTP

oDHCP

协议

所用协议

无法编辑。

标识符

设备的标识符

对于 Sercos 设备,可以编辑。

识别模式

设备的识别模式。

对于 Sercos 设备,可以编辑。

操作模式

有三种可能的操作模式:

o激活

o仿真

o可选

对于 Sercos 设备,可以编辑。

以太网资源

以太网资源选项卡:

o显示所配置的连接和通道的数量。

o显示输入字的数量。

o显示输出字的数量。

o显示扫描器负载。

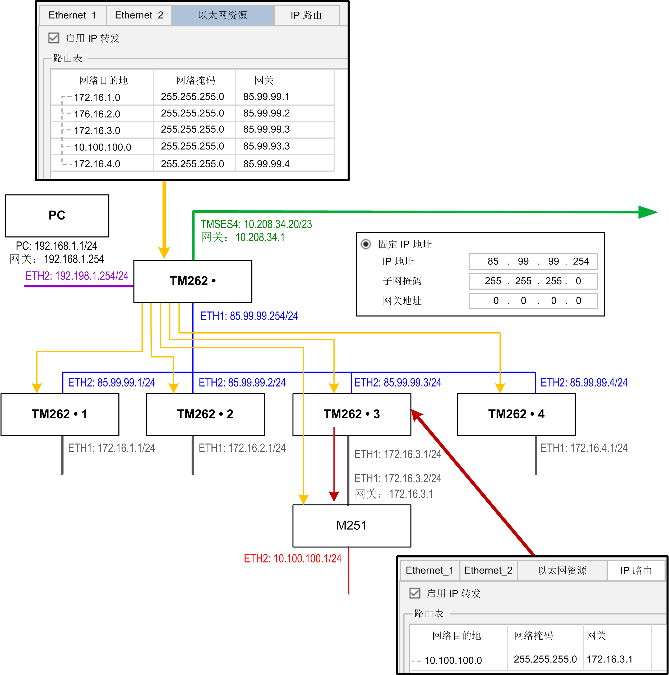
IP 路由

IP 路由选项卡让您能够配置控制器中的 IP 路由。

参数启用 IP 转发让您能够禁用控制器的 IP 转发服务。禁用后,通讯不会在网络之间传送。不再能够通过控制网络(Web 页面、DTM 等)访问设备网络上的设备。

Modicon M262 Logic/Motion Controller 最多可以有 3 个 Ethernet 接口。必须使用路由表,才能与连接到不同 Ethernet 接口的远程网络通讯。网关是用于连接到远程网络的 IP 地址,需要位于控制器的本地网络中。

下图是示例性网络,其最后两行设备(灰色和红色)需要添加到路由表中:

G-SE-0076702.1.gif-high.gif

 

 

使用路由表管理 IP 转发。路由表包含:

网络目的地

网络掩码

网关

xx.xx.xx.xx

xx.xx.xx.xx

xx.xx.xx.xx

如要添加路由,请双击我的控制器,然后单击 Ethernet 服务 > IP 路由 > 添加路由

G-SE-0077507.1.gif-high.gif