将输入引用到 TeSys island 库

通过功能块引用 TeSys island 总线耦合器

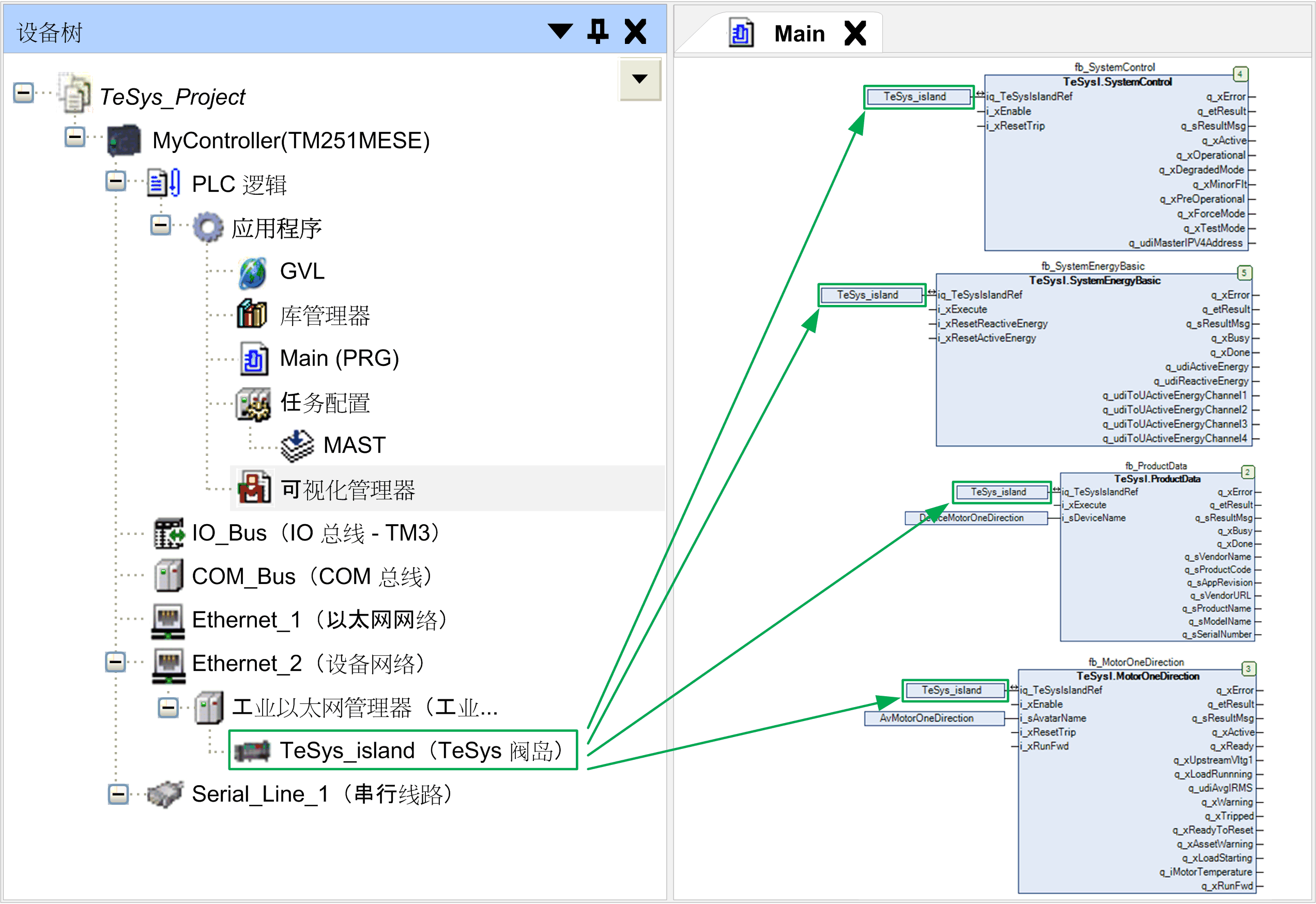
TeSys island 库的每个功能块都需要引用 TeSys island 总线耦合器。为此,应将为设备树TeSys_island 节点分配的名称配置作为功能块的输入 iq_TeSysIslandRef

G-SE-0075649.1.gif-high.gif

 

 

引用 Avatars

avatar 名称用于选择要被功能块控制的 avatar。它适用于 avatar 功能块,但不适用于资产管理功能块。如果未配置或未正确配置参数 Avatar 名称,则会返回错误消息 ET_Result.AvatarNotAvailable。如果在功能块执行期间修改此名称,则修改会被忽略。

如何将 avatar 名称分配到功能块输入 i_sAvatarName

步骤

操作

1

打开 TeSys island 配置。

2

选择我的 Avatar 设备

3

将 avatar 名称(如 AvDigitalIO 或 AvMotorOneDirection)引用到功能块输入 i_sAvatarName

注意: avatar 名称见 AVATAR 参数部分。

下图举例显示了仅可用于数字量 I/O avatars 的 DigitalIO 功能块:

G-SE-0075494.1.gif-high.gif

 

 

下图举例显示了可用于所有 avatars(系统 avatar 除外)的 Energy 功能块:

G-SE-0075645.1.gif-high.gif

 

 

引用设备

此名称用来选择资产管理功能块处的设备。如果未配置或未正确配置参数铭牌,则会返回错误消息 ET_Result.DeviceNotAvailable。如果在功能块执行期间修改此名称,则修改会被忽略。

如何将名称标签分配到功能块输入 i_sAvatarName

步骤

操作

1

打开 TeSys island 配置。

2

选择我的 Avatar 设备

3

将名称标签(如 Device1Device2 或 Device3 等)引用到功能块输入 i_sDeviceName

注意: 设备名称见设备参数部分。

下图举例显示了可用于所有设备(总线耦合器(系统设备)除外)的资产管理 ProductData 功能块:

G-SE-0075646.1.gif-high.gif

 

 

系统功能块自动引用总线耦合器

与上述功能块不同,系统功能块不需要引用 avatars 或设备。

SystemControl 和 SystemEnergyBasic 功能块,比如,没有引用 avatars 或设备的输入,因为它们直接链接到总线耦合器(系统设备)。

G-SE-0075648.1.gif-high.gif