Roboter-Explorer

Übersicht

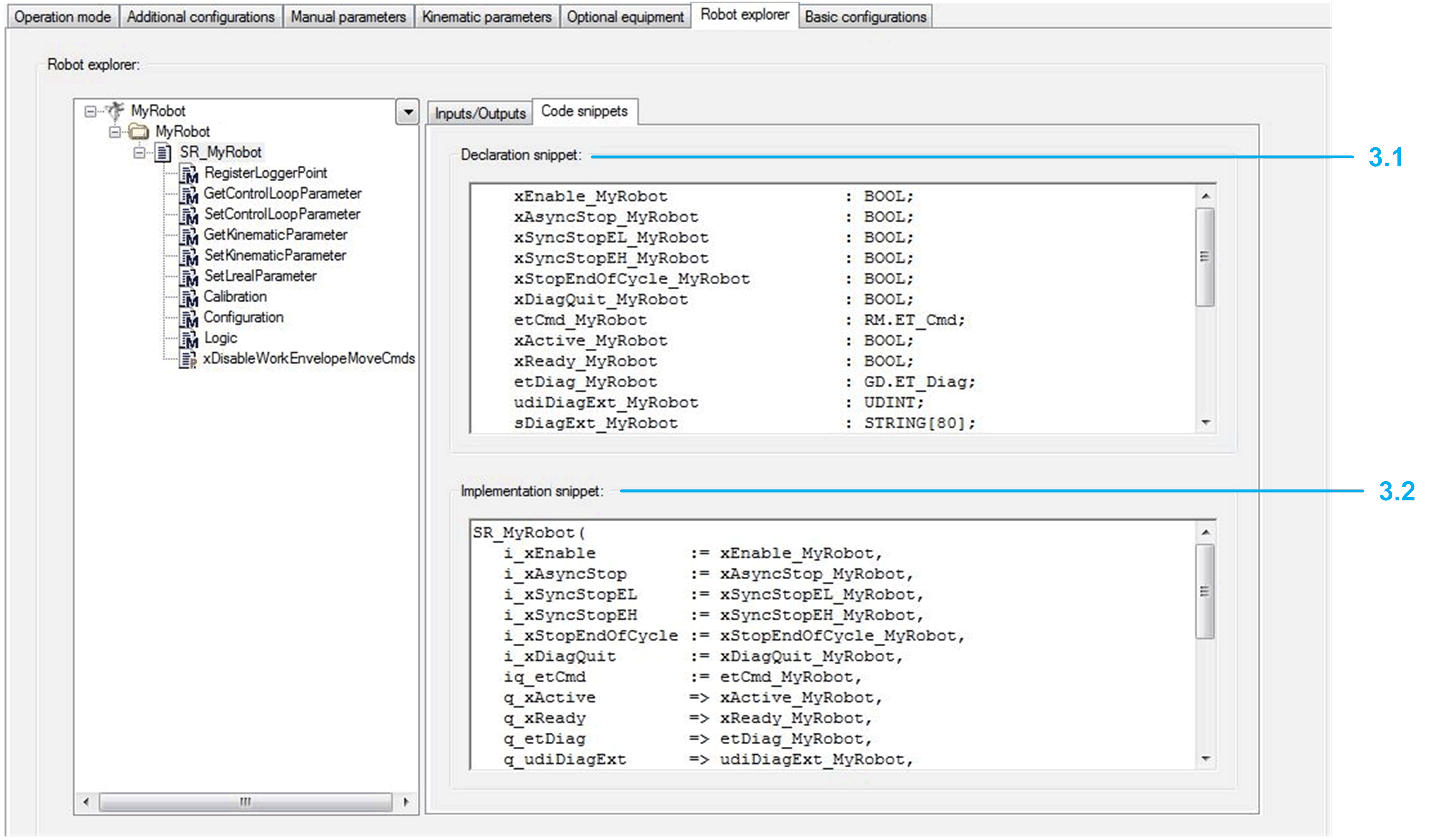
Der Roboter-Explorer zeigt die Softwarestruktur des Roboterobjekts an.

G-SE-0065781.3.gif-high.gif

 

 

1

Übersicht über die verfügbare Schnittstelle des Roboters.

2

Eingänge/Ausgänge: Detaillierte Schnittstelle des ausgewählten Menüpunkts.

3

Code-Snippets: Kopieren Sie die Code-Snippets dieser Registerkarte an den gewünschten Ort in Ihrem Anwendungscode.

Ausführliche Informationen finden Sie unter: Roboteraufruf in Ihrem Programm im Kapitel Verwendung der Roboter der P-Series.

3.1

Deklarations-Snippet: Deklaration der Variablen

3.2

Implementierungs-Snippet: Implementierung des Codes

G-SE-0065769.2.gif-high.gif