Liste de variables de réseau (destinataire)

Présentation

Une liste de variables de réseau (destinataire) est utilisée dans l'affichage Catalogue de logiques > Variables > Variables globales et dans l'arborescence Applications. Elle définit des variables qui sont spécifiées comme des variables de réseau dans un autre équipement du réseau.

NOTE : La taille maximale d'une variable réseau est de 255 octets. Le nombre de variables réseau n'est pas limité.

Vous pouvez ainsi ajouter un objet liste de variables de réseau (destinataire) à une application si une liste de variables de réseau (expéditeur) avec des propriétés réseau spéciales (liste de variables de réseau) est disponible dans l'un des autres équipements du réseau. Qu'elle soit définie dans le même projet ou dans d'autres projets n'a aucune incidence. Si plusieurs listes de variables de réseau (expéditeur) sont détectées dans le projet actuel pour le réseau actuel, sélectionnez-en une dans la liste Expéditeur lors de l'ajout d'une liste de variables de réseau (destinataire) via la boîte de dialogue Ajouter un objet > Liste de variables de réseau (destinataire). Les listes de variables de réseau (expéditeur) provenant d'autres projets doivent être importées tel que décrit dans ce chapitre.

Autrement dit, chaque liste de variables de réseau (destinataire) correspond exactement à une liste de variables de réseau (expéditeur) dans un autre équipement.

Boîte de dialogue Ajouter Liste de variables de réseau (destinataire)

G-SE-0072554.1.gif-high.gif

 

 

Description des éléments

Lors de l'ajout de la liste de variables de réseau (destinataire), en plus du nom, définissez une tâche chargée du traitement des variables de réseau.

Au lieu de choisir directement une liste de variables de réseau (expéditeur) d'un autre équipement, vous pouvez également spécifier un fichier d'exportation de liste de variables de réseau (expéditeur) *.GVL à l'aide de l'option Importation à partir du fichier. Ce fichier a été généré précédemment à partir de la liste des variables de réseau (expéditeur) depuis la boîte de dialogue Affichage > Propriétés > Lien avec fichier. Cette opération est nécessaire lorsque la liste des variables de réseau (expéditeur) souhaitée est définie dans un autre projet. Pour cela, sélectionnez l'option Importation à partir du fichier dans la liste de sélection Expéditeur et entrez le chemin du fichier dans la zone de texte Importation à partir du fichier (ou cliquez sur le bouton pour utiliser la boîte de dialogue permettant de parcourir le système de fichiers).

Vous pouvez modifier les paramètres ultérieurement dans la boîte de dialogue Affichage > Propriétés > Paramètres réseau.

Il est possible d'afficher une liste des variables de réseau (destinataire) dans l'éditeur de liste des variables de réseau, mais pas de la modifier. Cet éditeur affiche le contenu de la liste de variables de réseau (expéditeur) correspondante. Si vous modifiez la liste de variables de réseau (expéditeur) de base, la liste de variables de réseau (destinataire) est mise à jour en conséquence.

Un commentaire est ajouté automatiquement en haut de la partie déclaration d'une liste de variables de réseau (destinataire), donnant des informations sur l'expéditeur (chemin de l'équipement), le nom de la liste de variables de réseau (expéditeur) et le type de protocole.

Exemple de liste de variables de réseau

Liste de variables de réseau

G-SE-0027211.1.gif-high.gif

 

 

NOTE : Seuls les tableaux dont les limites sont définies par un littéral ou une constante sont transférés vers l'application distante. Dans ce cas, les expressions constantes ne sont pas autorisées pour la définition des limites. Exemple : arrVar : ARRAY[0..g_iArraySize-1] OF INT ; n'est pas transféré arrVar : ARRAY[0..10] OF INT ; est transféré

Pour plus d'informations, consultez le chapitre Communication réseau.

Exemple d'échange simple de variables de réseau

Dans l'exemple suivant, un échange simple de variables de réseau est défini. Une liste de variables de réseau (expéditeur) est créée dans le contrôleur expéditeur. Une liste de variables de réseau (destinataire) correspondante est créée dans le contrôleur destinataire.

Effectuez les opérations ci-dessous dans un projet par défaut où un contrôleur expéditeur Dev_Sender et un contrôleur destinataire Dev_Receiver sont disponibles dans l'arborescence Équipements :

oCréez un POU (programme) prog_sender sous le nœud Application de Dev_Sender.

oSous le nœud Configuration de tâche de cette application, ajoutez la tâche Task_S qui appelle prog_sender.

oCréez un POU (programme) prog_rec sous le nœud Application de Dev_Receiver.

oSous le nœud Configuration de tâche de cette application, ajoutez la tâche Task_R qui appelle prog_rec.

NOTE : les deux contrôleurs doivent être configurés dans le même sous-réseau du réseau Ethernet.

Définition de la liste de variables de réseau (expéditeur)

Étape 1 : définition d'une liste de variables globales dans le contrôleur expéditeur :

Étape

Action

Commentaire

1

Dans Catalogue de logiques > Ressources > POU, sélectionnez le nœud Application du contrôleur Dev_Sender et cliquez sur le signe plus de couleur verte. Exécutez la commande Liste de variables de réseau (expéditeur).

La boîte de dialogue Propriétés de la liste de variables de réseau (expéditeur) s'affiche.

2

Entrez le Nom GVL_Sender et cliquez sur Ajouter pour créer une liste de variables globales.

Le nœud GVL_Sender apparaît sous le nœud Application dans l'arborescence des applications et l'éditeur s'ouvre au milieu de l'écran EcoStruxure Machine Expert.

3

Dans l'éditeur, entrez les définitions de variable suivantes :

VAR_GLOBAL
iglobvar:INT;
bglobvar:BOOL;
strglobvar:STRING;
END_VAR

G-SE-0016806.1.gif-high.gif

 

 

Étape 2 : définition des propriétés réseau de la liste de variables de réseau (expéditeur) :

Étape

Action

Commentaire

1

Dans l'arborescence des applications, sélectionnez le nœud GVL_Sender, cliquez sur le signe plus de couleur verte et exécutez la commande Propriétés...

La boîte de dialogue Propriétés - GVL_Sender s'ouvre.

2

Ouvrez l'onglet Variables réseau et configurez les paramètres comme indiqué ci-après :

G-SE-0017157.1.gif-high.gif

 

 

3

Cliquez sur OK.

La boîte de dialogue se referme. Les propriétés réseau de la liste de variables de réseau (expéditeur) sont configurées.

Définition de la liste de variables de réseau (destinataire)

Étape 1 : définition d'une liste de variables de réseau globales dans le contrôleur destinataire :

Étape

Action

Commentaire

1

Dans l'arborescence des applications, sélectionnez le nœud Application du contrôleur Dev_Receiver, cliquez sur le signe plus de couleur verte et exécutez la commande Liste de variables de réseau globales....

La boîte de dialogue Add Global Network Variable s'ouvre.

2

Configurez les paramètres comme indiqué ci-dessous.

G-SE-0016801.1.gif-high.gif

 

 

Cette liste de variables de réseau globales est l'équivalent de la liste de variables de réseau (expéditeur) définie pour le contrôleur expéditeur.

3

Cliquez sur le bouton Ouvrir.

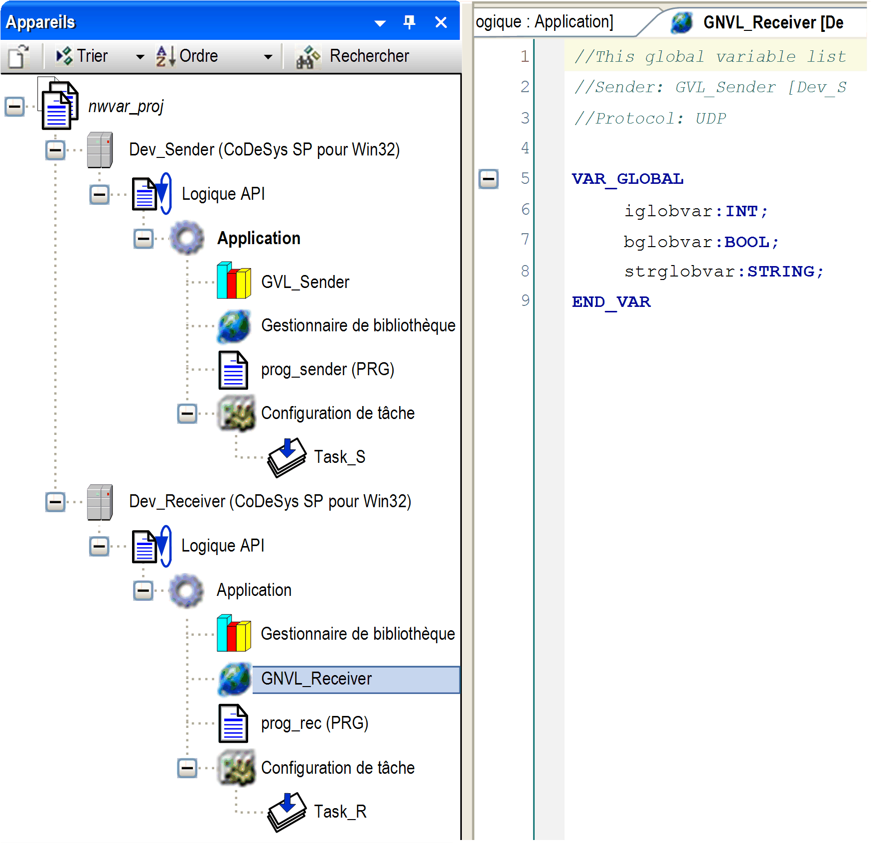
La boîte de dialogue se referme et GNVL_Receiver apparaît sous le nœud Application du contrôleur Dev_Receiver :

G-SE-0016802.1.gif-high.gif

 

 

Cette liste de variables de réseau (destinataire) contient automatiquement les mêmes déclarations de variable que GVL_Sender.

Étape 2 : affichage et/ou modification des paramètres réseau de la liste de variables de réseau (destinataire) :

Étape

Action

Commentaire

1

Dans l'arborescence des équipements, cliquez avec le bouton droit de la souris sur le nœud GNVL_Receiver et sélectionnez Propriétés...

La boîte de dialogue Propriétés - GNVL_Receiver s'ouvre.

2

Cliquez sur l'onglet Paramètres réseau.

Étape 3 : test de l'échange de variables de réseau en mode en ligne :

Étape

Action

Commentaire

1

Sous le nœud Application du contrôleur Dev_Sender, double-cliquez sur le POU prog_sender.

L'éditeur de prog_sender s'ouvre dans la partie droite.

2

Entrez le code suivant pour la variable iglobvar :

G-SE-0016804.1.gif-high.gif

 

 

3

Sous le nœud Application du contrôleur Dev_Receiver, double-cliquez sur le POU prog_rec.

L'éditeur de prog_rec s'ouvre dans la partie droite.

4

Entrez le code suivant pour la variable ivar_local :

G-SE-0016803.1.gif-high.gif

 

 

5

Connectez-vous aux applications de l'expéditeur et du destinataire dans le même réseau et démarrez-les.

La variable ivar_local dans le destinataire récupère les valeurs de iglobvar affichées dans l'expéditeur.