ST_ModuleInterface

 

ST_ModuleInterface - General Information

Overview

Type:

Data structure

Available as of:

V1.0.2.0

Inherits from:

-

Versions:

Current version

Description

The structure contains all module-specific parameters and return values for the FB_AxisModule.

Structure Elements

Variable

Data type

Description

stMain

ST_Main

Cross-operating mode parameters and return values.

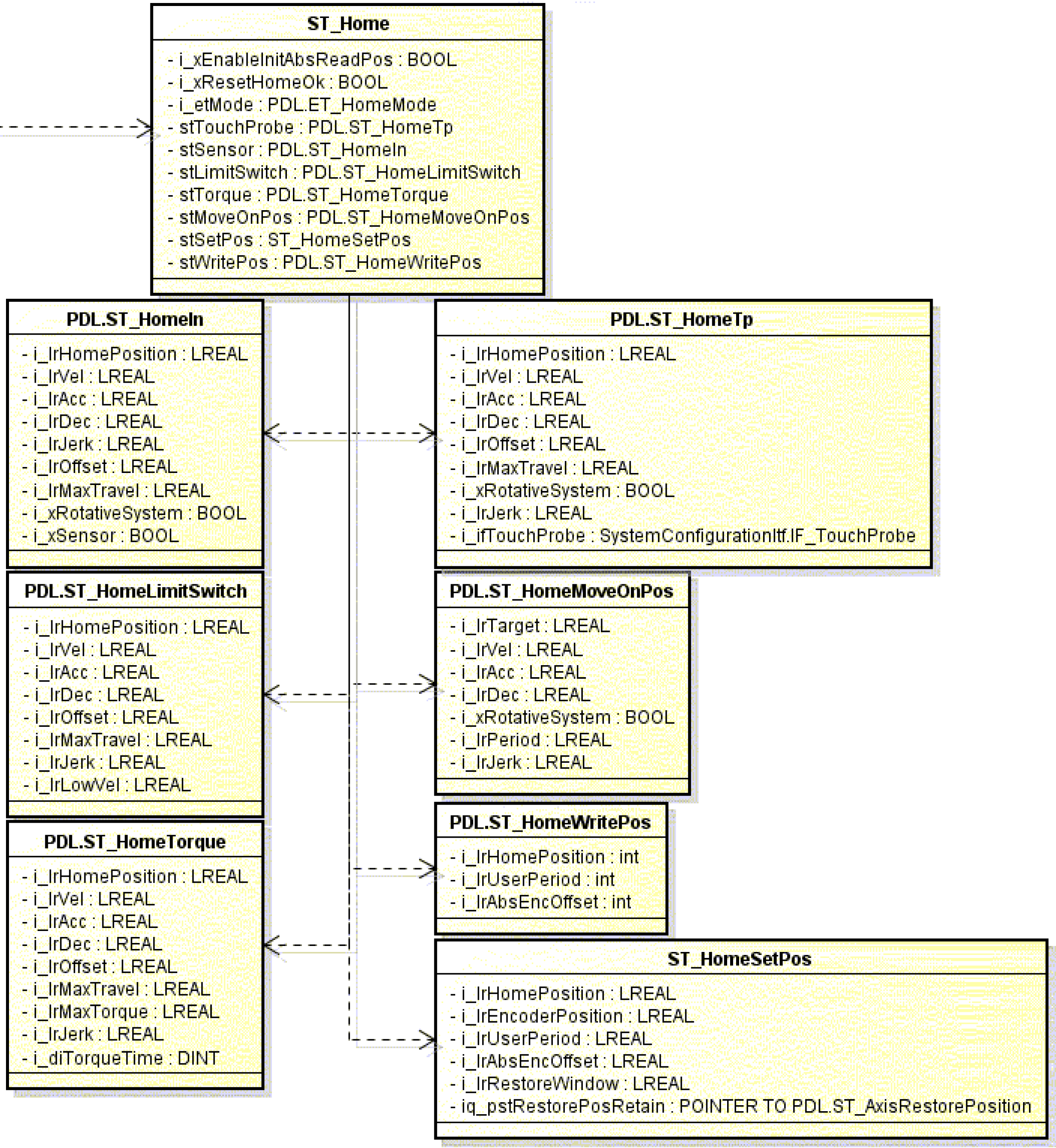
stHome

ST_Home

Parameters and return values of the operating mode Homing.

stManual

ST_Manual

Parameters and return values of the operating mode Manual.

stEndless

ST_EndlessFeed

Parameters and return values of the operating modes Endless and Endlesslls.

stMultiCam

ST_MultiCam

Parameters and return values of the operating mode MultiCam.

stPos

ST_Positioning

Parameters and return values of the operating mode Positioning.

stBrake

ST_BrakeRelease

Parameters and return values of the operating mode Brake.

stAdditional

ST_AdditionalMode

Parameters and return values of the operating mode Additional.

Detailed Interface Overview

G-SE-0064615.1.gif-high.gif

 

 

G-SE-0064616.1.gif-high.gif

 

 

G-SE-0064617.1.gif-high.gif