Task Configuration

Overview

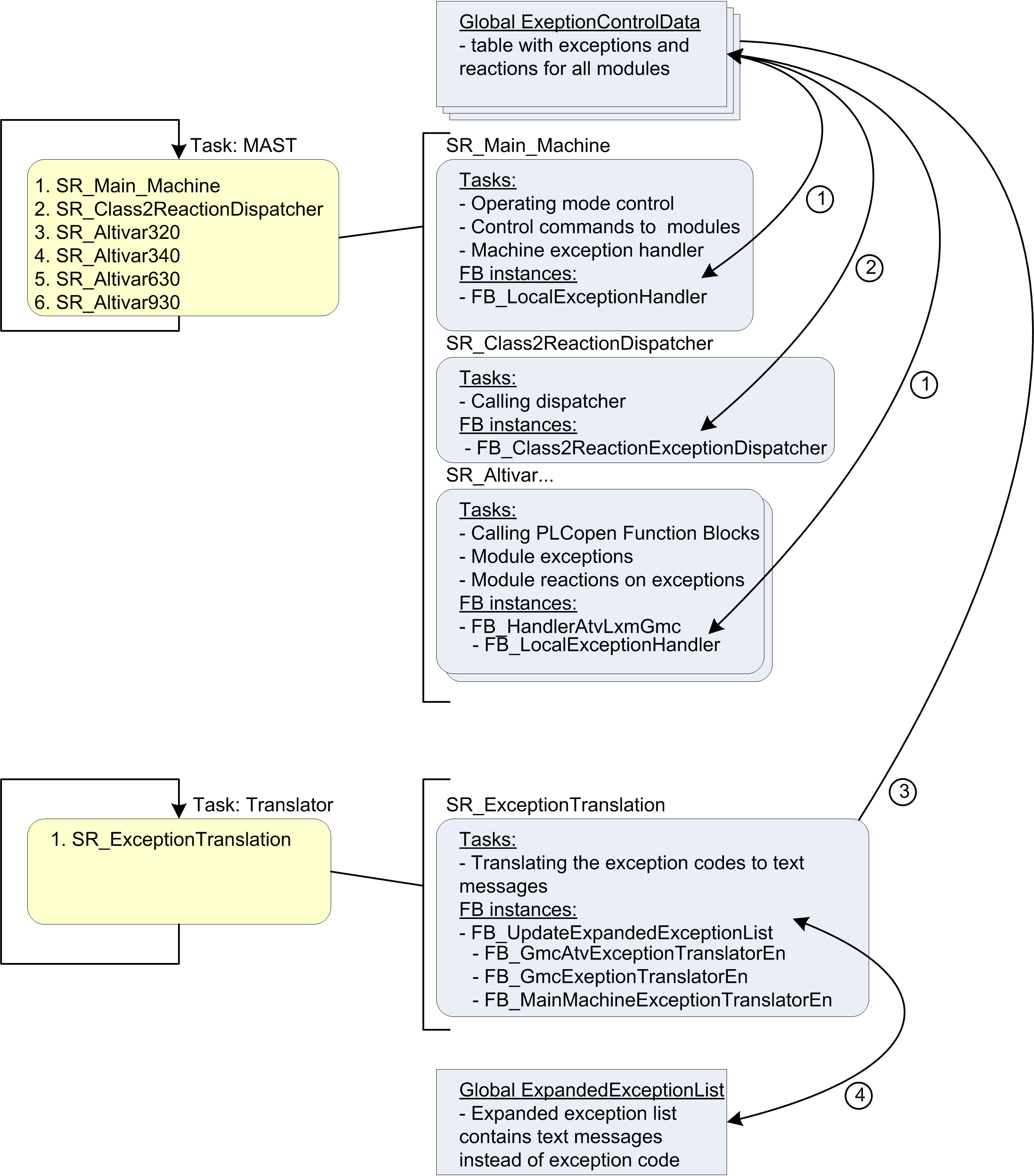
The task configuration of the application example contains beside the default task MAST one additional task Translator.

The graphic provides an overview about the different tasks and the associated program calls.

G-SE-0059340.1.gif-high.gif

 

 

Pos.

Description

1

Exceptions and reactions are exchanged through the global exception control data

2

The reaction dispatcher monitors the exceptions and distributes the reactions

3

Translator reads the exceptions from the global list

4

Translator creates an expanded exception list which provides plain text messages