Type |
AD |
Devices supporting the parameter |
Lexium LXM52 Drive, Lexium LXM52 Linear Drive, Lexium LXM62 Drive, Lexium LXM62 Linear Drive, Lexium ILM62 Drive Module, Sercos Drive |
Traceable |
Yes |
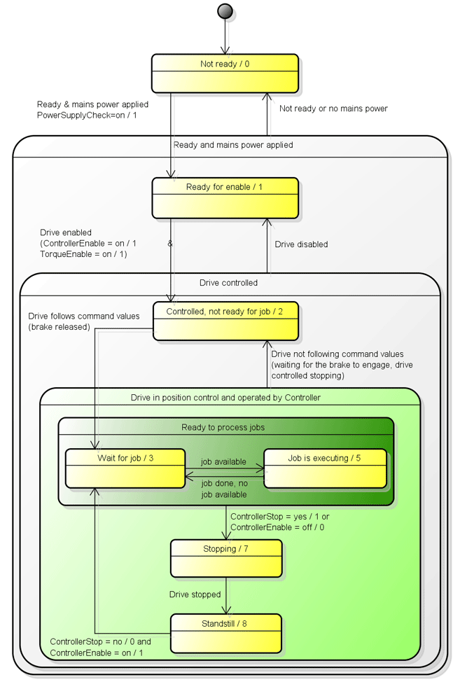
Displays the status of the servo amplifier.
Value |
Data type |
Meaning |
---|---|---|
Not ready / 0 |
DINT |
Drive is not ready to be switched on. Possibly the parameter MotorIdentification is set to motorless / 1. Drives with external power supply (for example, LXM62DxS or Lexium 62 ILM): waiting for object parameter PowerSupplyCheck = TRUE of the corresponding power supply. |
Ready for release / 1 |
DINT |
Power unit ready, drive is torque-free, DC bus ready, waiting for release (TorqueEnable + ControllerEnable). |
Under control, not ready for job / 2 |
DINT |
The drive is in position control, but does not follow the specified reference values. When switching on the power stage, the torque is established and the brake is released. Otherwise the drive is stopped by a drive reaction and the brake is closed at standstill. |
Waiting for master job / 3 |
DINT |
Waiting for master job. The drive is in position control and follows the specified reference values. |
Processing master job / 5 |
DINT |
Job is being processed. The drive is in position control and follows the specified reference values. |
Stopping / 7 |
DINT |
Canceling jobs; drive stopping. The drive is in position control and follows the specified reference values. |
Standstill / 8 |
DINT |
Job processing blocked; drive stopped. The drive is in position control and follows the specified reference values. |
Diagram 1 for parameter AxisState
Diagram 2 for parameter AxisState