Servicios Ethernet

Presentación

En esta ficha se muestra la lista de dispositivos Ethernet o Sercos que están configurados para que los controle Modicon M262 Logic/Motion Controller.

  • Ethernet_1

  • Ethernet_2

  • Recursos de Ethernet

  • Enrutamiento IP

  • NTP

Barra de herramientas Ethernet_1 y Ethernet_2

En la tabla siguiente se describe la barra de herramientas:

Elemento

Descripción

Generar direcciones IP

Permite generar las configuraciones de cada dispositivo configurado en el árbol Dispositivos.

Opciones de filtro

Permite mostrar más información sobre los dispositivos configurados.

Detectar dispositivos

Inicia Machine Assistant, que le permite detectar y configurar los dispositivos.

Configuración de red

Para ver la configuración de un dispositivo, haga clic en ficha pestaña encima de la barra de herramientas. La información siguiente muestra:

  • Dirección IP

  • Máscara de subred

  • Gateway

  • Dirección de subred

Dispositivos configurados en el proyecto

Elemento

Descripción

Restricción

Nombre del dispositivo

Nombre del dispositivo del árbol Dispositivos.

Haga clic en el nombre del dispositivo para acceder a la configuración del dispositivo.

No se puede editar.

Tipo de dispositivo

Tipo de dispositivo.

No se puede editar.

Dirección IP

Dirección IP del dispositivo.

Se puede dejar en blanco para los dispositivos Sercos

Dirección MAC

Dirección MAC del dispositivo de destino.

Se puede dejar en blanco para los dispositivos Sercos

Se puede editar si la opción Dirección IP de BOOTP está seleccionada en la configuración del dispositivo.

Nombre de dispositivo DHCP

Nombre de host del dispositivo de destino

Se puede editar si la opción Dirección IP de DHCP está seleccionada en la configuración del dispositivo.

Máscara de subred

Máscara de subred del dispositivo

Visible si la opción Modalidad experta está seleccionada en Opciones de filtro.

Dirección de pasarela

Dirección de pasarela del dispositivo

Visible si la opción Modalidad experta está seleccionada en Opciones de filtro.

Identificado por

Hay cuatro modalidades de identificación posibles:

  • Ninguno

  • Fijo

  • BOOTP

  • DHCP

Protocolo

Protocolo utilizado

No se puede editar.

Identificador

Identificador del dispositivo

Se puede editar en dispositivos Sercos.

Modalidad de identificación

Modalidad de identificación del dispositivo

Se puede editar en dispositivos Sercos.

Modalidad de funcionamiento

Hay tres modalidades de funcionamiento posibles:

  • Activado

  • Simuladas

  • Opcional

Se puede editar en dispositivos Sercos.

Recursos de Ethernet

La subficha Recursos de Ethernet:

  • Muestra el número de conexiones y canales configurados.

  • Muestra el número de palabras de entrada.

  • Muestra el número de palabras de salida.

  • Muestra la carga del explorador.

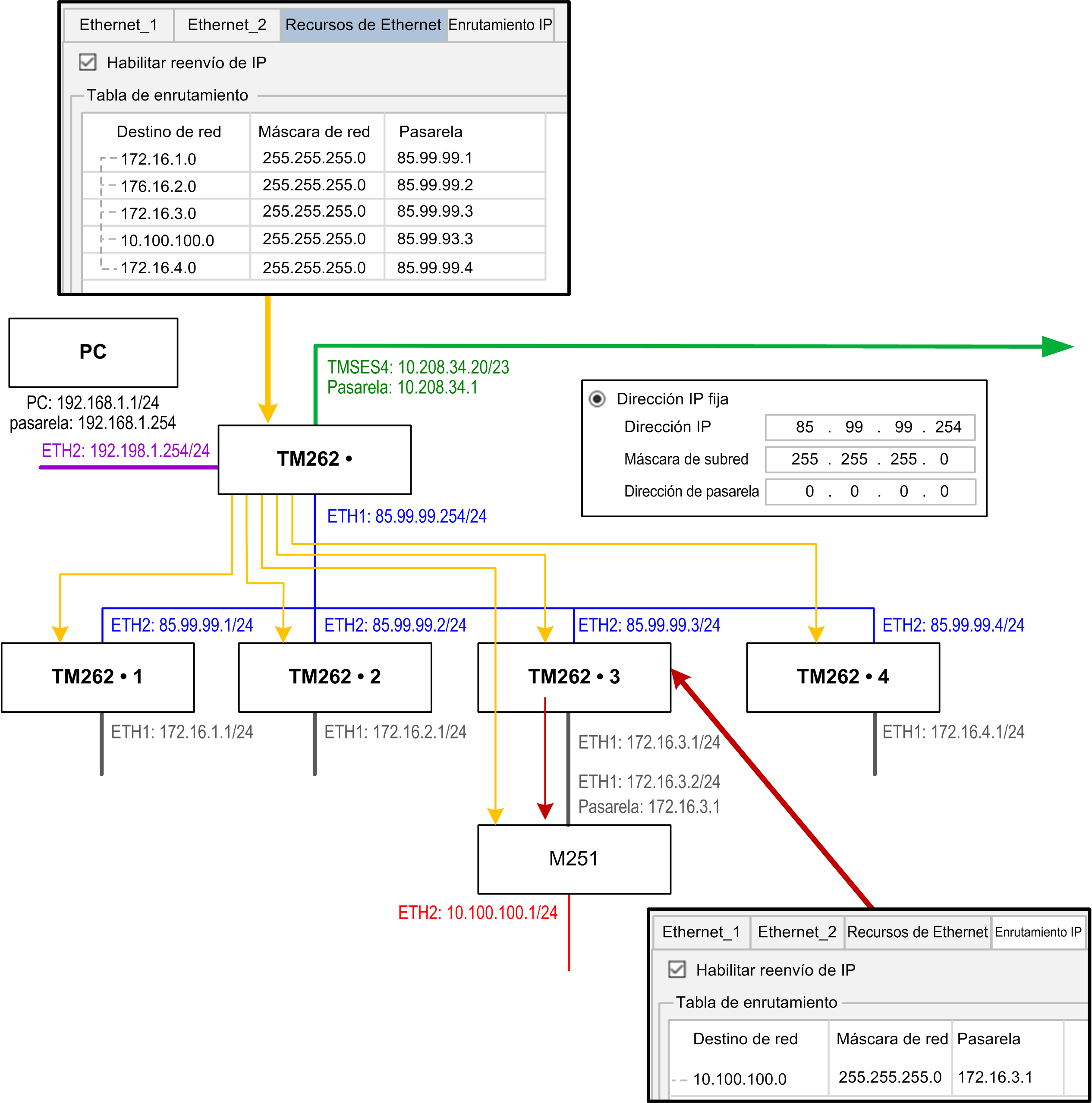
Enrutamiento IP

La subficha Enrutamiento IP permite configurar las rutas IP en el controlador.

El parámetro Habilitar reenvío de IP permite desactivar el servicio de reenvío de IP del controlador. Cuando se desactiva, la comunicación no se enruta de una red a otra. Ya no se puede acceder a los dispositivos de la red de dispositivos desde la red de control, y funciones relacionadas, como el acceso a páginas web desde el dispositivo o la puesta en marcha del dispositivo con DTM, EcoStruxure Machine Expert - Safety, etc., no pueden usarse.

El Modicon M262 Logic/Motion Controller puede tener hasta tres interfaces de Ethernet. Es necesario utilizar una tabla de enrutamiento para la comunicación con redes remotas conectadas a diferentes interfaces de Ethernet. La pasarela es la dirección IP que se usa para conectarse con la red remota, que tiene que estar en la red local del controlador.

En este gráfico se muestra una red de ejemplo, donde las dos últimas filas de dispositivos (gris y rojo) tienen que añadirse a la tabla de enrutamiento:

Use las tablas de ruteo para gestionar el reenvío de IP.

Para añadir una ruta, haga doble clic en MyController y luego haga clic en Servicios Ethernet > Enrutamiento IP > Agregar ruta.

Por motivos de seguridad de red, el enrutamiento TCP/IP está deshabilitado de forma predeterminada. Por lo tanto, debe habilitar manualmente el reenvío TCP/IP si desea acceder a los dispositivos a través del controlador. Sin embargo, hacer eso puede exponer su red a posibles ciberataques si no toma medidas adicionales para proteger su empresa. Además, puede estar sujeto a leyes y normativas sobre ciberseguridad.

 ADVERTENCIA
ACCESO NO AUTENTICADO Y POSTERIOR INTRUSIÓN EN LA RED
  • Cumpla y respete todas las leyes y normativas nacionales, regionales y locales aplicables sobre ciberseguridad o datos personales cuando habilite el enrutamiento TCP/IP en una red industrial.
  • Aísle su red industrial de otras redes dentro de su empresa.
  • Proteja cualquier red contra el acceso imprevisto utilizando servidores de seguridad, VPN u otras medidas de seguridad demostradas.
Si no se siguen estas instrucciones, pueden producirse lesiones graves, muerte o daños en el equipo.

NTP

El protocolo NTP sincroniza el reloj del dispositivo y resiste los efectos de la latencia variable (inestabilidad).

La subficha NTP tiene tres partes:

  • General (1)

  • Cliente (2)

  • Servidor (3)

En la siguiente figura se muestra la subficha NTP:

Sección General

Elemento

Descripción

/usr/Cfg*

Carpeta en la que se va a cargar el archivo de clave de confianza. No editable.

Empty*

Nombre del archivo de claves simétricas. Editable. Se puede dejar en blanco si no se define ningún índice de clave.

  • Longitud máxima: 22 caracteres

  • Extensión del archivo: .keys

  • Caracteres permitidos: a...z, A...Z, 0...9, -, _

NOTA: Debe escribir un nombre de archivo válido o dejar el campo en blanco.
NOTA: El único método de autenticación para el algoritmo de clave es MD5 para NTP.
Sección Client.

Puede definir un máximo de dos servidores: Primary ServerySecondary Server. Debe especificar la siguiente información para cada servidor definido.

Elemento

Descripción

Valor

Condición

Dirección IP

Dirección IP del servidor.

Valor predeterminado: 0.0.0.0

  • La dirección debe utilizarla otro servidor

  • El primer byte debe estar comprendido entre 1 y 223

  • La dirección de bucle de retorno está prohibida

Consulta mínima

Valor mínimo de consulta.

Valor predeterminado: 6

Rango de valores: de 3 a 17 (1)

El valor mínimo de consulta debe ser menor que el valor máximo de consulta.

Consulta máxima

Valor máximo de consulta.

Valor predeterminado: 10

Rango de valores: de 3 a 17 (1)

El valor máximo de consulta debe ser mayor que el valor mínimo de consulta.

Índice de claves

El valor de índice de la clave.

Valor predeterminado: 0

Rango de valores: de 0 a 65535

0 significa “sin índice de clave”.

(1): 3 corresponde a 8 segundos (23), 17 corresponde a 131072 segundos (217).

Sección Server

Elemento

Descripción

Valor

Condición

Habilitar servidor NTP

Permite activar/desactivar el servidor NTP.

Marcado/desmarcado

Debe definir la capa para la modalidad de huérfano o NTP Cliente Servidor primario si Servidor NTP está habilitado.

Capa huérfana

El nivel de capa huérfana.

Valor predeterminado: 0

Rango de valores: De 0 a 15

0 significa que no hay Capa huérfana. Consulte Capa huérfana.

Claves simétricas

La lista de índices de clave.

Rango de valores: De 1 a 65535

Máximo de 32 índices de clave, incluidos los índices de clave de Primary Server y Secondary Server.

NOTA: Si utiliza el servidor NTPv3 predeterminado de Microsoft Windows, se debe realizar en el servidor la configuración siguiente: Configuración de sistemas para una alta precisión.

Capa huérfana

NTP utiliza un sistema jerárquico donde cada nivel se denomina capa. Estos niveles llevan asignado un número que comienza por 0 para su referencia en el nivel superior.

Cuando el controlador es tanto cliente como servidor, la capa se calcula automáticamente a partir del servidor NTP al que se encuentra conectado. Cuando la Capa huérfana es 0, si no es posible acceder al servidor NTP utilizado por el controlador, este indicará a su cliente NTP que su reloj no está sincronizado. De lo contrario, se utilizará el valor seleccionado.

Si el controlador solo se configura como servidor NTP, utilizará el valor seleccionado en Capa huérfana. Deberá seleccionar un valor de capa apropiado en función de la jerarquía de NTP de su arquitectura.

Uso de la sintaxis del archivo de claves de NTP

  • El archivo de claves de NTP solo admite el algoritmo hash MD5.

  • El archivo de claves no puede tener encabezado.

  • No se permite el uso de espacios en la línea inicial de una clave.

  • Si inserta un comentario al final de una línea de clave, deberá añadir dos espacios entre el final de la clave y el principio del comentario.

Ejemplos de sintaxis de archivos de clave:

MD5 3N:}7LtY<Uz+FG5y65c4  # MD5 hash algorithm  
MD5 37R}sQ^~)S~F*HZY(/w\  # MD5 hash algorithm 
MD5 Mv4[@;x$f:D"_5_l>]t{  # MD5 hash algorithm  
MD5 ':CHFQ^DvQ0JlAjhP\4,  # MD5 hash algorithm  
MD5 &`!~)4Oem@Xz|M{Hb&bY  # MD5 hash algorithm