AxisState

General

Type

AD

Devices supporting the parameter

Lexium LXM52 Drive, Lexium LXM52 Linear Drive,

Lexium LXM62 Drive, Lexium LXM62 Linear Drive,

Lexium ILM62 Drive Module,

Sercos Drive

Traceable

Yes

Functional Description

The parameter indicates the status of the servo amplifier.

Value

Data type

Meaning

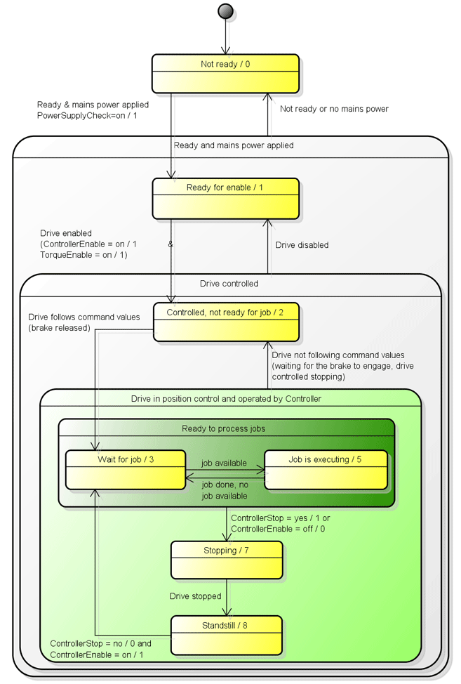
Not ready / 0

DINT

Drive is not ready to be switched on.

Possibly the parameter MotorIdentification is set to motorless / 1.

Drives with external power supply (for example, LXM62DxS or Lexium 62 ILM): waiting for object parameter PowerSupplyCheck = TRUE of the corresponding power supply, InverterEnable = on / 1, axis is standstill, and the correct value for the parameter MotorTemperatureMonitoring is set.

Ready for release / 1

DINT

Power unit ready, drive is torque-free, DC bus ready, waiting for release (TorqueEnable + ControllerEnable).

Under control, not ready for job / 2

DINT

The drive is in position control, but does not follow the specified reference values. When switching on the power stage, the torque is established and the brake is released; otherwise, the drive is stopped by a drive reaction and the brake is closed at standstill.

Waiting for master job / 3

DINT

Waiting for master job. The drive is in position control and follows the specified reference values.

Processing master job / 5

DINT

Job is being processed. The drive is in position control and follows the specified reference values.

Stopping / 7

DINT

Canceling jobs; drive stopping. The drive is in position control and follows the specified reference values.

Standstill / 8

DINT

Job processing blocked; drive stopped. The drive is in position control and follows the specified reference values.

Diagram 1 for parameter AxisState

G-SE-0061391.1.gif

 

 

Diagram 2 for parameter AxisState

G-SE-0061392.2.gif