以太网服务

简介

此选项卡列出了被配置为受 Modicon M262 Logic/Motion Controller 控制的 EthernetSercos 设备。

  • Ethernet_1

  • Ethernet_2

  • 以太网资源

  • IP 路由

  • NTP

Ethernet_1 和 Ethernet_2 工具栏

下表介绍了工具栏:

元素

描述

生成 IP 地址

让您能够生成设备树中配置的每个设备的配置。

过滤选项

让您能够显示更多与已配置的设备有关的信息。

发现设备

启动 Machine Assistant,让您能够发现并配置设备。

网络设置

如要查看设备配置,请单击工具栏上方的选项卡。然后便会显示以下信息:

  • IP 地址

  • 子网掩码

  • 网关

  • 子网地址

项目中已配置的设备

元素

描述

限制

设备名称

来自设备树的设备的名称。

单击设备名称,可访问设备配置。

无法编辑。

设备类型

设备的类型。

无法编辑。

IP 地址

设备的 IP 地址。

对于 Sercos 设备,可以留空。

MAC 地址

目标设备的 MAC 地址。

对于 Sercos 设备,可以留空。

如果在设备的配置中选择了 BOOTP 分配的 IP 地址,则可以编辑。

DHCP 设备名称

目标设备的主机名

如果在设备的配置中选择了 DHCP 分配的 IP 地址,则可以编辑。

子网掩码

从站设备的子网掩码

如果过滤选项中选择了专用模式,则显示此信息。

网关地址

设备的网关地址

如果过滤选项中选择了专用模式,则显示此信息。

标识方式

有四种可能的识别模式:

  • 固定

  • BOOTP

  • DHCP

协议

所用协议

无法编辑。

标识符

设备的标识符

对于 Sercos 设备,可以编辑。

识别模式

设备的识别模式。

对于 Sercos 设备,可以编辑。

操作模式

有三种可能的操作模式:

  • 激活

  • 仿真

  • 可选

对于 Sercos 设备,可以编辑。

以太网资源

以太网资源子选项卡:

  • 显示所配置的连接和通道的数量。

  • 显示输入字的数量。

  • 显示输出字的数量。

  • 显示扫描器负载。

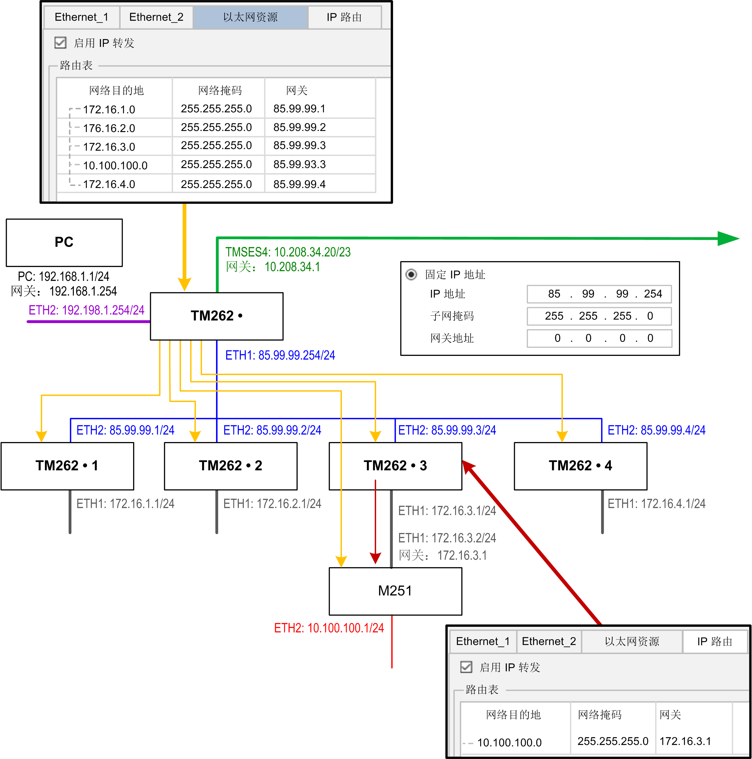
IP 路由

IP 路由子选项卡让您能够配置控制器中的 IP 路由。

参数启用 IP 转发让您能够禁用控制器的 IP 转发服务。禁用后,通讯不会在网络之间传送。不再能够通过控制网络及相关功能(如 Web 页面、通过 DTM 访问或调试设备、EcoStruxure Machine Expert - Safety 等)访问设备网络上的设备。

Modicon M262 Logic/Motion Controller 最多可以有 3 个 Ethernet 接口。必须使用路由表,才能与连接到不同 Ethernet 接口的远程网络通讯。网关是用于连接到远程网络的 IP 地址,需要位于控制器的本地网络中。

下图是示例性网络,其最后两行设备(灰色和红色)需要添加到路由表中:

使用路由表管理 IP 转发。

如要添加路由,请双击我的控制器,然后单击 Ethernet 服务 > IP 路由 > 添加路由

出于网络安全原因,缺省禁用了 TCP/IP 转发。因此,如要通过控制器访问设备,必须手动启用 TCP/IP 转发。但如果不采取额外措施来保护企业安全,这种做法可能使网络面临攻击威胁。此外,还可能违背相关的网络安全法律法规。

 警告
未经身份验证的访问以及由此而致的网络入侵。
  • 在工业网络上启用 TCP/IP 转发时,请严格遵循网络安全和/或个人数据方面的一切相关的国家、地区和当地法律法规。
  • 将工业网络与公司内部的其他网络隔离。
  • 使用防火墙、VPN 或其他经证实的安全措施,防止意外访问任何网络。
未按说明操作可能导致人身伤亡或设备损坏等严重后果。

NTP

NTP 协议使设备时钟同步,并抵御可变延迟(抖动)的影响。

NTP 子选项卡分为三个部分:

  • 常规 (1)

  • 客户端 (2)

  • 服务器 (3)

下图显示了 NTP 子选项卡:

常规部分

元素

描述

/usr/Cfg*

可信密钥文件要上传到的文件夹。无法编辑。

Empty*

对称密钥文件的文件名。可编辑。如果未定义密钥索引,则可留空。

  • 最大长度:22 个字符

  • 文件扩展名:.keys

  • 允许的字符:a...z、A...Z、0...9、-、_

注: 必须输入有效的文件名或将字段留空。
注: 对于 NTP,密钥算法的唯一认证方法是 MD5。
客户端部分.

最多可以定义两个服务器:主服务器辅助服务器。必须为所定义的每个服务器指定以下信息。

元素

描述

约束条件

IP 地址

服务器 IP 地址。

缺省值:0.0.0.0

  • 地址必须被别的服务器使用

  • 第一个字节必须介于 1 与 223 之间

  • 禁止使用回送地址

最小轮询

最小轮询值。

缺省值:6

值范围:3...17 (1)

最小轮询值必须小于最大轮询值。

最大轮询

最大轮询值。

缺省值:10

值范围:3...17 (1)

最大轮询值必须大于最小轮询值。

密钥索引

密钥索引值。

缺省值:0

值范围:0...65535

0 表示“无密钥索引”。

(1):3 对应于 8 秒 (23),17 对应于 131072 秒 (217)。

服务器部分

元素

描述

约束条件

启用 NTP 服务器

让您能够启用/禁用 NTP 服务器。

选中/取消选中

如果启用了 NTP 服务器,则必须为孤立模式或 NTP 客户端主服务器定义层。

孤层

孤层层级。

缺省值:0

值范围:0...15

0 表示:没有孤层。请参阅 孤层

对称密钥

密钥索引列表。

值范围:1...65535

最多 32 个密钥索引,包括主服务器辅助服务器密钥索引。

注: 如果使用 Microsoft Windows 的缺省 NTPv3 服务器,则应在服务器上进行以下配置:配置系统以实现高准确度

孤层

在 NTP 使用的层级系统中,每个层级被称为层。这些层级从 0 开始编号,0 表示顶层。

当控制器同时兼具客户端和服务器的角色时,会根据其所连接的 NTP 服务器,自动计算层。当孤层为 0 时,如果控制器使用的 NTP 服务器不可达,则控制器会向该 NTP 服务器指示时钟未同步。否则,便会使用选定值。

如果控制器仅被配置作为 NTP 服务器,则将在孤层中使用选定值。应根据自有架构的 NTP 层级结构来选择合适的层值。

NTP 密钥文件语法使用

  • NTP 密钥文件仅支持 MD5 散列算法。

  • 密钥文件不得有标头。

  • 密钥的开头行中不得使用空格。

  • 如果在密钥行末尾插入注释,必须在密钥末尾与注释开头之间插入两个空格。

密钥文件语法示例:

MD5 3N:}7LtY<Uz+FG5y65c4  # MD5 hash algorithm  
MD5 37R}sQ^~)S~F*HZY(/w\  # MD5 hash algorithm 
MD5 Mv4[@;x$f:D"_5_l>]t{  # MD5 hash algorithm  
MD5 ':CHFQ^DvQ0JlAjhP\4,  # MD5 hash algorithm  
MD5 &`!~)4Oem@Xz|M{Hb&bY  # MD5 hash algorithm