AS-Editor

Überblick

Der AS-Editor steht für die Programmierung von Objekten in der IEC 61131-3 - -Programmiersprache AS (Ablaufsteuerung, Sequential Function Chart (SFC)) zur Verfügung. Wählen Sie die Sprache aus, wenn Sie dem Projekt ein neues POU-Objekt hinzufügen.

Der AS-Editor ist ein grafischer Editor. Allgemeine Einstellungen im Hinblick auf Verhalten und Anzeige werden im Dialogfeld Optionen > AS-Editor vorgenommen.

Der AS-Editor steht im unteren Teil des Fensters zur Verfügung, das geöffnet wird, wenn Sie ein AS-POU-Objekt bearbeiten. Das Fenster enthält im oberen Teil auch den Deklarationseditor.

AS-Editor

Arbeiten mit dem AS-Editor

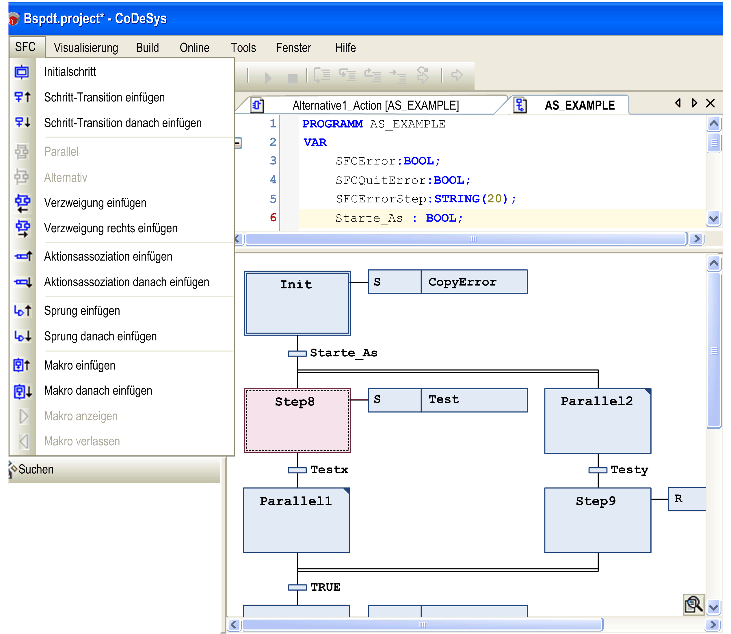
Die in einem AS-Diagramm verwendeten Elemente stehen im Menü AS zur Verfügung. Das Menü ist verfügbar, wenn der AS-Editor aktiv ist. Ordnen Sie sie in einer Abfolge oder in parallelen Abfolgen von Schritten an, die durch Transitionen (Weiterschaltbedingungen) miteinander verbunden sind. Weitere Informationen finden Sie unter Arbeiten im AS-Editor.

Sie können die Eigenschaften von Schritten in einem eigenen Fenster mit Elementeigenschaften bearbeiten. Unter anderem können Sie die minimal und maximal aktive Zeit für jeden Schritt definieren.

Sie haben Zugriff auf implizite Variablen, um die Abarbeitung einer AS zu steuern (z. B. Schrittstatus, Timeout-Analyse, Reset).