Explorer

Overview

The Explorer displays the software structure of the Robot-object.

1

Overview of the available interface of the robot.

2

Inputs/Outputs: Detailed interface of the selected item.

3

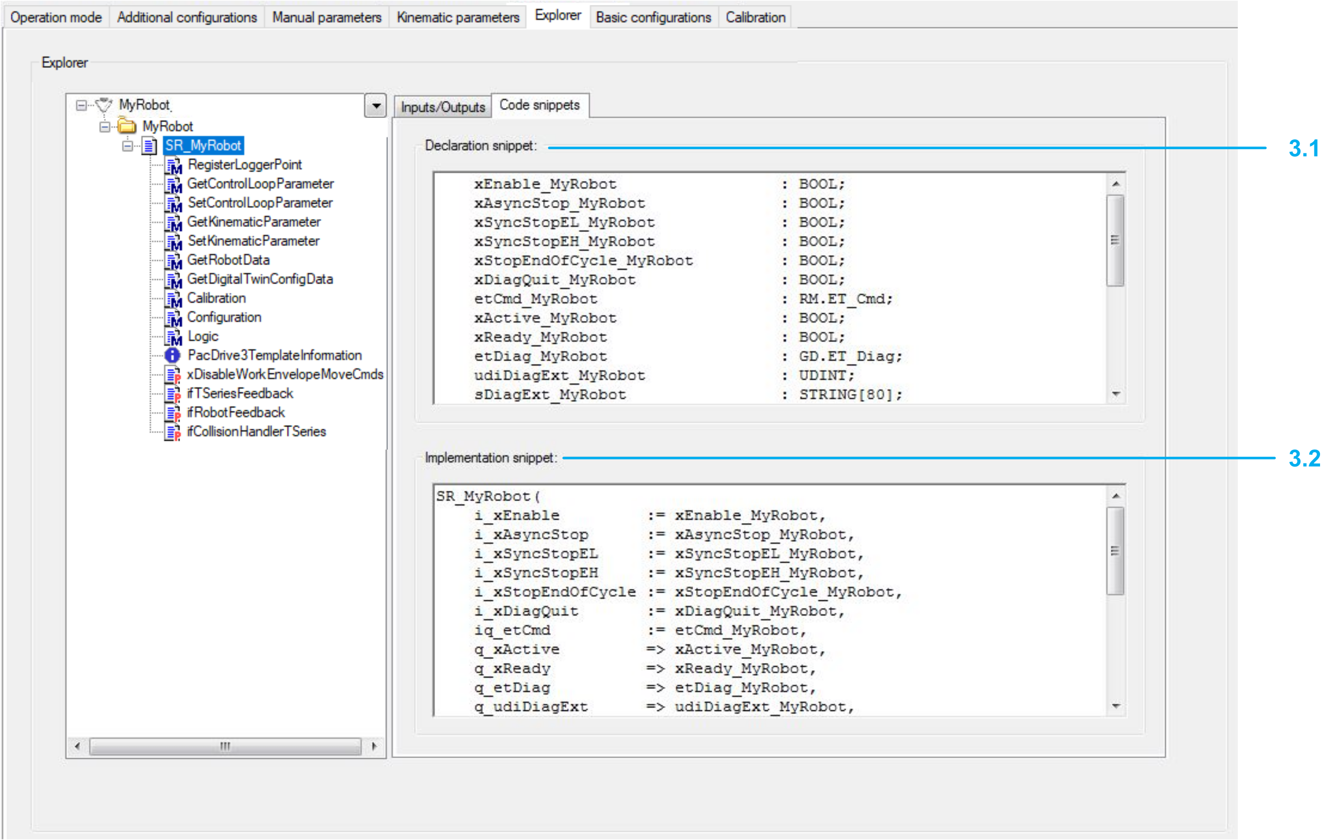
Code snippets: Copy the code snippets of this tab to the desired location in your application code.

Detailed information can be found under: Call robot in your program in chapter Using Lexium T Robot.

3.1

Declaration snippet: Declaration of the variables

3.2

Implementation snippet: Implementation of the code