Editor CFC

Panoramica

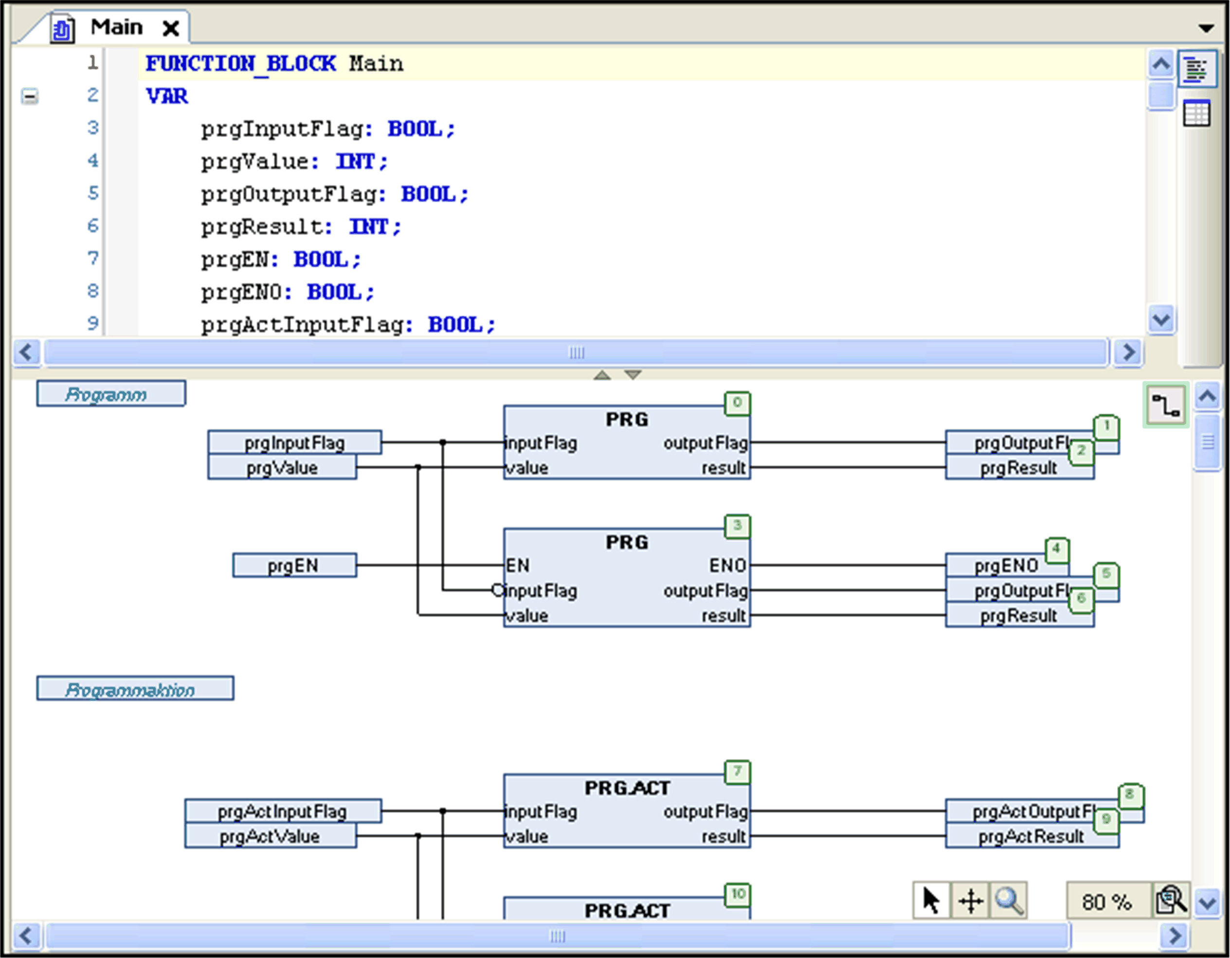
L'editor CFC è un editor grafico disponibile per la programmazione a oggetti nel linguaggio di programmazione CFC (Continuous function chart), che è un'estensione dei linguaggi di programmazione IEC 61131-3. Si sceglie il linguaggio quando si aggiunge un nuovo oggetto POU (Program organization unit) al progetto. Per progetti di grandi dimensioni, può essere opportuno utilizzare la versione orientata alla pagina.

L'editor è disponibile nella parte inferiore della finestra che viene visualizzata aprendo un oggetto POU CFC. Questa finestra include inoltre l'editor della dichiarazione nella parte superiore.

Editor CFC

L'editor CFC, a differenza dell'editor FBD/LD, permette il posizionamento libero degli elementi, con inserimento diretto dei percorsi di feedback. La sequenza di elaborazione è determinata da un elenco contenente tutti gli elementi correntemente inseriti e può essere modificata.

Gli elementi che seguono sono disponibili negli strumenti e possono essere inseriti tramite trascinamento:

  • modulo (operatori, funzioni, blocchi funzione e programmi);

  • ingresso;

  • uscita

  • salto

  • label;

  • ritorno;

  • composizione;

  • selettore;

  • segni di collegamento;

  • commenti.

Per collegare i pin di ingresso e di uscita degli elementi, tracciare una linea con il mouse. Il percorso della linea di connessione viene creato automaticamente ed è il più breve possibile. Le linee di connessione vengono adeguate automaticamente non appena si spostano gli elementi. Per ulteriori informazioni, vedere la descrizione relativa a inserimento e organizzazione degli elementi. Per grafici complessi, è possibile utilizzare i segni di collegamento anziché le linee. É anche possibile modificare l'instradamento.

Può infatti accadere che gli elementi siano posizionati in modo da coprire connessioni già instradate. Questi conflitti sono indicati da linee di connessione rosse. Se il grafico contiene conflitti, il profilo del pulsante nell'angolo in alto a destra della vista editor diventa rosso . Per modificare i conflitti uno alla volta, fare clic su questo pulsante ed eseguire il comando Visualizza collisione successiva. Verrà selezionata la connessione successiva che presenta un conflitto.

Per grafici complessi, è possibile utilizzare i segni di connessione anziché le linee. In alternativa, utilizzare la versione dell'editor CFC orientata alla pagina.

Una funzione di zoom permette di modificare le dimensioni della finestra dell'editor: Utilizzare il pulsante nell'angolo inferiore destro della finestra e scegliere tra i fattori di zoom elencati. Oppure selezionare ... per aprire una finestra di dialogo dove digitare un fattore a scelta.

È possibile richiamare i comandi per l'uso dell'editor CFC dal menu contestuale o dal menu CFC disponibile non appena si attiva l'editor CFC.