Server Status Category Relationship

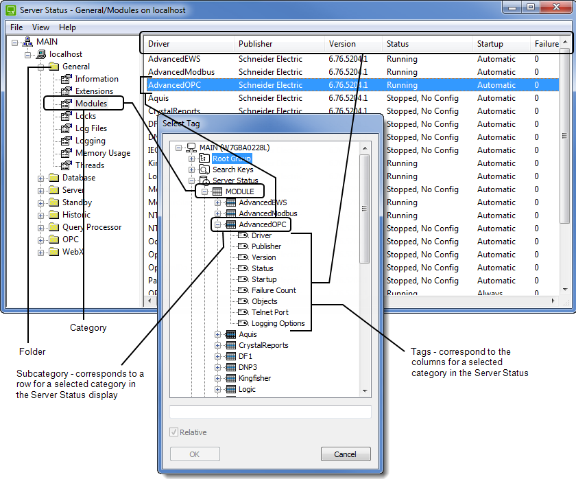
The relationship between the Select Tag window (or OPC data window) and the Server Status Tool (see Working with the Server Status tool) is illustrated below.

The categories within the Server Status branch correspond to the categories located in folders in the Server Status Explorer.

The subcategories correspond to the rows of the Server Status Tool's category, (see Server Status Categories in the Geo SCADA Expert Guide to the Server Status Tool).

The OPC tags correspond to the columns in the Server Status display's category. The columns contain the specific values that are shown on the Server Status display.