|
Type |
AD |
|
Devices supporting the parameter |
Lexium LXM52 Drive, Lexium LXM52 Linear Drive, Lexium LXM62 Drive, Lexium LXM62 Linear Drive, Lexium ILM62 Drive Module, Sercos Drive |
|
Traceable |
Yes |
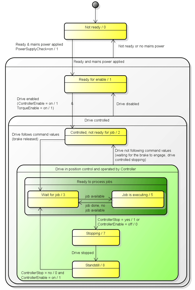
The parameter indicates the status of the servo amplifier.
|
Value |
Data type |
Meaning |
|---|---|---|
|
Not ready / 0 |
DINT |
Drive is not ready to be switched on. Possibly the parameter MotorIdentification is set to motorless / 1. Drives with external power supply (for example, LXM62DxS or Lexium 62 ILM): waiting for object parameter PowerSupplyCheck = TRUE of the corresponding power supply, InverterEnable = on / 1, axis is standstill, and the correct value for the parameter MotorTemperatureMonitoring is set. |
|
Ready for release / 1 |
DINT |
Power unit ready, drive is torque-free, DC bus ready, waiting for release (TorqueEnable + ControllerEnable). |
|
Under control, not ready for job / 2 |
DINT |
The drive is in position control, but does not follow the specified reference values. When switching on the power stage, the torque is established and the brake is released; otherwise, the drive is stopped by a drive reaction and the brake is closed at standstill. |
|
Waiting for master job / 3 |
DINT |
Waiting for master job. The drive is in position control and follows the specified reference values. |
|
Processing master job / 5 |
DINT |
Job is being processed. The drive is in position control and follows the specified reference values. |
|
Stopping / 7 |
DINT |
Canceling jobs; drive stopping. The drive is in position control and follows the specified reference values. |
|
Standstill / 8 |
DINT |
Job processing blocked; drive stopped. The drive is in position control and follows the specified reference values. |
Diagram 1 for parameter AxisState
Diagram 2 for parameter AxisState