Aggiungere/parametrizzare ASi Gateway in EcoStruxure Machine Expert™

Questa sezione descrive come aggiungere dispositivi ASi Gateway alla struttura bus in EcoStruxure Machine Expert™ e come parametrizzarli.

Per l'oggetto dispositivo 'Dati di sicurezza Sercos 8 byte' (ossia per il gateway BWU2984 ASi-3) valgono le seguenti regole. Per l'interfaccia ASi-5/ASi-3 Gateway con il suo oggetto dispositivo 'Dati di sicurezza Sercos 12 byte', i valori relativi alle dimensioni dell'oggetto dispositivo, ai numeri di bit ecc. sono diversi.

Preparativi per integrare l'unità ASi Gateway

Per il procedimento di integrazione descritto, il progetto applicativo EcoStruxure Machine Expert™ deve soddisfare i seguenti requisiti:

  • Un Safety Logic Controller è già inserito nell'albero dei dispositivi.

    Esempio:

  • Gli indirizzi IP dei controllori LMC e SLC sono impostati nel rispettivo editore dei 'Parametri' (sezione 'Generali' per il LMC e sezione 'Identificazione' per il SLC).

  • Il valore 'LMC2SLCNumberOfBOOLs' è settato a '8 Bool / 1' nella sezione 'Configurazione I/O' dei 'Parametri' SLC. Questo valore definisce la comunicazione non relativa alla sicurezza tra il controllore standard (non relativo alla sicurezza) LMC e il controllore di sicurezza SLC. Il valore definisce il numero di elementi di dati booleani che vengono trasferiti tra LMC e SLC. In EcoStruxure Machine Expert™ – Safety, ciascuno di questi elementi di dati booleani è disponibile come segnale d'ingresso standard sotto il nodo SLC nella finestra 'Dispositivi'.

    Esempio

  • Comunicazione stabilita tra LMC e SLC tramite bus Sercos.

Aggiungere un'unità ASi Gateway e inserire l'oggetto dispositivo 'Dati di sicurezza Sercos 8 byte'

Per l'oggetto dispositivo 'Dati di sicurezza Sercos 8 byte' (ossia per il gateway BWU2984 ASi-3) valgono le seguenti regole. Per l'interfaccia ASi-5/ASi-3 Gateway con il suo oggetto dispositivo 'Dati di sicurezza Sercos 12 byte', i valori relativi alle dimensioni dell'oggetto dispositivo, ai numeri di bit ecc. sono diversi.

Supponendo che i preparativi menzionati (in Preparativi per integrare l'unità ASi Gateway) siano stati completati, procedere come segue:

  1. Aggiungere un ASi Gateway in EcoStruxure Machine Expert™

    1. Nell'albero dei 'Dispositivi', cliccare con il tasto destro su 'Sercos-Master (Sercos Master)' e selezionare 'Aggiungi dispositivo...' dal menu di contesto.

      (In alternativa: usare 'Inserisci dispositivo...'. Fare riferimento alla Guida online di EcoStruxure Machine Expert™ per ulteriori informazioni.)

    2. Nel dialogo 'Aggiungi dispositivo', selezionare 'Bihl+Wiedemann' dall'elenco a discesa dei 'Rivenditori'.

      Selezionare 'ASi/Sercos III Gateway'.

      (Selezionare la versione corretta del dispositivo. Se necessario, selezionare la casella 'Visualizza tutte le versioni'.)

    3. Cliccare sul pulsante 'Aggiungi dispositivo' per confermare la selezione e inserire il dispositivo ASi Gateway nell'albero 'Dispositivi'.

      Chiudere il dialogo 'Aggiungi dispositivo'.

    Il ASi Gateway è ora visibile nell'albero sotto il nodo Sercos_Master come un comune dispositivo del bus Sercos.

    Il nodo gateway contiene:

    • Uno slot chiamato 'No_Safety_Data' nel quale deve essere inserito l'oggetto dispositivo 'Dati di sicurezza Sercos 8 byte'. Questo oggetto dispositivo rappresenta l'estensione di sicurezza del sistema Bihl+Wiedemann e viene usato nel sistema PacDrive 3 per accedere ai bit di dati d'ingresso/uscita letti da e scritti su ASi Gateway. Si veda la sezione "Scambio dati ASi/Sercos..." per dettagli.

    • 30 slot 'EmptyModule' per inserire dispositivi ASi standard (non relativi alla sicurezza). Gli slot 'Empty_Module' non sono previsti per dispositivi ASi di sicurezza. Vedere il passo 5 di questa procedura.

    Esempio:

  2. inserire l'oggetto dispositivi 'Dati di sicurezza Sercos 8 byte'

    Se state utilizzando un'interfaccia ASi-5/ASi-3 Gateway, invece dovete inserire un oggetto dispositivo 'Dati di sicurezza Servos 12 byte' (poiché il gateway mette a disposizione dati I/O di 96 bit).

    1. Cliccare con il tasto destro sul nodo 'No_Safety_Data' e selezionare 'Innesta dispositivo...' dal menu di contesto.

    2. Nel dialogo 'Innesta dispositivo', selezionare 'Bihl+Wiedemann' dall'elenco a discesa 'Rivenditori'.

      Selezionare la voce 'Dati di sicurezza Sercos 8 byte'.

      (Assicurare che sia selezionata la versione corretta. Se necessario, selezionare la casella 'Visualizza tutte le versioni'.)

    3. Cliccare sul pulsante 'Innesta dispositivo' per confermare la selezione e inserire il dispositivo oggetto dispositivo nell'albero dei 'Dispositivi'.

      Chiudere il dialogo 'Innesta dispositivo'.

    Il nodo viene rinominato 'Dati di sicurezza Sercos 8 byte'. Questo dispositivo viene trattato come un modulo I/O di sicurezza a 64 bit, indipendentemente dai dati mappati su di esso.

    Risultato dell'inserimento dell'oggetto dispositivo 'Dati di sicurezza Sercos 8 byte'...

    • ... nel progetto EcoStruxure Machine Expert™ – Safety: ASi Gateway viene integrato nell'elenco dei dispositivi di sicurezza. I bit di dati messi a disposizione dall'oggetto dispositivo poi sono disponibili come bit d'ingresso e bit d'uscita di sicurezza. Questi bit si possono scrivere nell'applicazione di sicurezza.

    • ... nel progetto EcoStruxure Machine Expert™: questi bit sono disponibili come bit specchiati dei bit di dati di sicurezza con accesso di sola lettura. Sono rappresentati come dati d'ingresso a 8*8 byte e dati d'uscita a 8*8 byte. Mappando questi bit specchiati su variabili standard (non relative alla sicurezza) nell'applicazione standard, il controllore LMC viene informato sulle operazioni relative alla sicurezza del controllore SLC e di ASi Gateway. Si veda la sezione "Mappare dati di sicurezza ASi I/O su variabili standard (non relative alla sicurezza) (bit specchiati)" e l'esempio ivi contenuto.

  3. Parametrizzare il dispositivo ASi Gateway e il relativo oggetto dispositivo 'Dati di sicurezza Sercos 8 byte' come descritto nel procedimento qui sotto.

  4. In EcoStruxure Machine Expert™ è possibile mappare i bit d'ingresso/uscita ASi (bit specchiati) su variabili standard (non relative alla sicurezza) come descritto qui sotto.

  5. In opzione: inserire dispositivi ASi I/O standard (non relativi alla sicurezza) o altri oggetti dispositivo negli slot vuoti. Fare riferimento alla sezione "Integrare dispositivi ASi standard" per dettagli.

    NOTA:

    Non usare i bit dei telegrammi di comunicazione dei dispositivi di sicurezza in EcoStruxure Machine Expert™.

    In base alla norma dispositivi ASi, i dispositivi ASi comunicano usando telegrammi composti da 4 bit di dati utente. I dispositivi ASi di sicurezza utilizzano un solo bit di dati derivato dal telegramma ASi (4 bit) mediante uno speciale algoritmo specifico per il dispositivo. Il risultante bit (di sicurezza) può essere mappato sull'oggetto dispositivo 'Dati di sicurezza Sercos 8 byte' ed è disponibile come bit specchiato nell'applicazione standard (non relativa alla sicurezza).

    Ciononostante i 4 bit di un dispositivo di sicurezza sono visibili nella tabella di mappatura I/O in EcoStruxure Machine Expert™. Non usare questi 4 bit del telegramma dei dispositivi ASi di sicurezza nella mappatura I/O del dispositivo perché nessuno di questi singoli bit rappresenta il bit di sicurezza derivato come spiegato sopra. Usare soltanto il bit di dati del dispositivo di sicurezza che è disponibile in forma di bit specchiato nell'oggetto dispositivo 'Dati di sicurezza Sercos 8 byte'.

     AVVERTIMENTO

    FUNZIONAMENTO INDESIDERATO DELL'ATTREZZATURA

    Non utilizzate i 4 bit del telegramma di comunicazione di sicurezza per qualsiasi altro scopo nella vostra applicazione.

    La mancata osservanza di queste istruzioni può causare la morte, lesioni personali gravi e danni materiali.

Parametrizzare gli ASi Gateway

NOTA:

Tenere conto delle note nella sezione "Note sui sistemi di automazione distribuiti" nel parametrizzare i dispositivi ASi.

Impostare come segue i parametri Sercos di ASi Gateway:

  1. Nell'albero dei 'Dispositivi' di EcoStruxure Machine Expert™, fare doppio clic sul dispositivo ASi Gateway da parametrizzare.

    Gli editori del dispositivo vengono aperti nell'area editori.

  2. Cliccare nell'editore 'Parametri Sercos III'.

  3. Espandere la struttura nell'editore tabellare e localizzare i parametri da impostare.

  4. Fare doppio clic su un campo 'Valore' da editare e immettere un valore o, se necessario, selezionarne uno dopo aver cliccato sul pulsante sfoglia '...'.

Parametri Sercos di ASi Gateway:

Sezione parametri' 'Identificazione'

Parametro

Significato

Standard

Tipo dati

Sezione parametri' 'Identificazione'

WorkingMode

Imposta la modalità di funzionamento del dispositivo.

Rintracciabile: sì.

Valori possibili:

  • virtuale / 0: il dispositivo viene operato virtualmente.

  • reale / 1: il dispositivo viene cercato nel network Sercos. Se il dispositivo viene trovato, viene usato. Altrimenti viene generato un messaggio diagnostico e l'avviamento di Sercos non è possibile.

  • Disattivato / 2: i dispositivi disattivati possono rimanere nella configurazione del controllore come dispositivi virtuali, anche se fisicamente non esistono. A differenza dei dispositivi virtuali, i dispositivi disattivi non vengono simulati nell'elaborazione ciclica in tempo reale. Ciò può ridurre il tempo di elaborazione, permettendo di immettere un numero complessivo più alto di dispositivi non utilizzati nella configurazione del controllore.

  • Opzionale / 3: il dispositivo viene cercato nel network Sercos. Se il dispositivo viene trovato, viene usato. Altrimenti il dispositivo viene utilizzato in modalità di funzionamento 'virtuale / 0'.

virtuale / 0

Enumerazione DINT

IdentificationMode

Visualizza la modalità di identificazione, cioè il criterio utilizzato per assegnare automaticamente un dispositivo Sercos a un oggetto nella configurazione LMC.

Rintracciabile: sì.

Valori possibili:

  • SerialNumberController / 0: il dispositivo viene assegnato usando il numero di serie del controllore (si veda il parametro SerialNumber).

  • SerialNumberMotor / 1: il dispositivo viene assegnato usando il numero di serie del motore (si veda il parametro SerialMotorNumber).

  • TopologyAddress / 2 (impostazione predefinita): il dispositivo viene assegnato usando il suo indirizzo topologico (si veda il parametro TopologyAddress).

  • ApplicationType / 3: il dispositivo viene assegnato usando l'ApplicationType del dispositivo (si veda il parametro ApplicationType).

  • SercosAddress / 4: il dispositivo viene assegnato usando l'indirizzo Sercos del dispositivo (si veda il parametro SercosAddress).

TopologyAddress / 2

Enumerazione DINT

ConfiguredSercosAddress

Visualizza l'indirizzo Sercos configurato del dispositivo.

Rintracciabile: sì.

100

UINT

ConfiguredSerialNumber

Visualizza il numero di serie configurato del dispositivo.

(vuoto)

STRING(80)

IPConfigMode

Definisce se i dispositivi Sercos devono essere configurati a mano o in automatico.

Rintracciabile: sì.

Valori possibili:

  • Indirizzamento IP automatico / 0: le impostazioni per il dispositivo vengono fatte in automatico. La configurazione generata automaticamente viene visualizzata in IPAddress, Subnetmask e Gateway.

    Tipo di accesso: lettura/scrittura

  • Indirizzamento IP manuale (hardware) / 1: le impostazioni vengono lette dal dispositivo e visualizzate in IPAddress, Subnetmask e Gateway. Le impostazioni devono essere fatte sull'hardware (ad esempio con interruttori) o con l'assistente drive.

    Tipo di accesso: lettura/scrittura

  • Indirizzamento IP manuale (software) / 2: le impostazioni IPAddress, Subnetmask e Gateway vengono trasferite al dispositivo.

    Tipo di accesso: lettura/scrittura

Indirizzo IP automatico / 0

Enumerazione DINT

IPAddress

Specifica l'indirizzo IP dell'unità ASi Gateway.

Rintracciabile: sì.

172.20.0.3

STRING(15)

Subnetmask

Definisce la maschera di sottorete del dispositivo.

Impostabile solo se: IPConfigMode = indirizzamento IP manuale (software) / 2.

Tipo di accesso: lettura/scrittura

Rintracciabile: no.

Durante l'immissione del valore per questo parametro vengono verificati i seguenti aspetti del parametro:

  • Formato corretto [a1].[a2].[a3].[a4]

  • La maschera di sottorete consiste di esattamente 2 parti da un punto di vista binario: [t1][t2], ove [t1] consiste di uni binari e [t2] di zeri binari. Ad esempio, 255.255.245.0 non è permesso perché la terza cifra (245) è 1111 0101 in codice binario, cioè al primo 0 a sinistra fanno seguito più 1.

  • Il valore immesso non è 255.255.255.255.

255.255.252.0

STRING(15)

Gateway

Definisce il gateway del dispositivo.

Impostabile solo se: IPConfigMode = indirizzamento IP manuale (software) / 2.

Tipo di accesso: lettura/scrittura

Rintracciabile: no.

Durante l'immissione del valore per questo parametro vengono verificati i seguenti aspetti del parametro:

  • Formato corretto [a1].[a2].[a3].[a4]

  • La prima posizione ([a1]) è superiore a 0 e non uguale a 127? (127.x.x.x sarebbe l'host locale)

Durante l'impostazione di questa configurazione vengono verificati i seguenti aspetti di questo parametro:

  • Il gateway si trova nella rete specificata con NetID? (verifica eseguita solo se IPConfigMode = indirizzamento IP manuale (hardware) / 1 o indirizzamento IP manuale (software) / 2)

172.20.0.1

STRING(15)

Sezione 'Comune e stato'

ProducerCycleTime

Visualizza il tempo di ciclo in ns al quale i dati ciclici di un dispositivo Sercos vengono messi a confronto con il morsetto. Il parametro viene adottato durante l'avvio Sercos. Questo parametro deve essere un intero multiplo del tempo di ciclo Sercos per dispositivi I/O Sercos.

Esempio:

ProducerCycleTime = 1000000 ns

Sercos III.CycleTime = 4000000 ns

ProducerCycleTime utilizzato durante l'avvio: 4000000 ns

Se viene immesso un valore non supportato dal dispositivo Sercos, viene generato l'errore 8508 "Avvio Sercos impossibile" con ExtDiagMsg "C_Time=20000"

1000000 [ns]

DINT

Sezione 'Interni a sistema'

I parametri interni al sistema sono parametri riservati da non utilizzare nell'applicazione e non accessibili durante la configurazione.

 AVVERTIMENTO

FUNZIONAMENTO INDESIDERATO DELL'ATTREZZATURA

Non utilizzate o modificate i parametri interni del sistema.

La mancata osservanza di queste istruzioni può causare la morte, lesioni personali gravi e danni materiali.

Poi, parametrizzare l'oggetto dispositivi 'Dati di sicurezza Sercos 8 byte' come segue:

  1. Nell'albero dei 'Dispositivi' di EcoStruxure Machine Expert™, fare doppio clic sull'oggetto dispositivo 'Dati di sicurezza Sercos 8 byte'.

    Gli editori del dispositivo vengono aperti nell'area editori.

  2. Cliccare sull'editore 'Mappatura moduli I/O Sercos'.

  3. Espandere la struttura dei byte nella tabella dell'editore e localizzare i bit speculari da mappare.

  4. Fare doppio clic nel campo della tabella (nella colonna 'Mappatura') e immettere un nome di variabile o selezionare una variabile già dichiarata utilizzando il tasto sfoglia '...'.

Parametri Sercos dell'oggetto dispositivo 'Dati di sicurezza Sercos 8 byte':

Entrambi i parametri si trovano nella sezione 'Configurazione di sicurezza'.

Parametro

Significato

Default

Tipo dati

SafeLogicID

Numero univoco del SLC (Safety Logic Controller)

1

WORD

SafeModuleID

Numero univoco del modulo di sicurezza

2

WORD

Mappare dati di sicurezza ASi I/O su variabili standard (non relative alla sicurezza) (bit specchiati)

Per l'oggetto dispositivo 'Dati di sicurezza Sercos 8 byte' (ossia per il gateway BWU2984 ASi-3) valgono le seguenti regole. Per l'interfaccia ASi-5/ASi-3 Gateway con il suo oggetto dispositivo 'Dati di sicurezza Sercos 12 byte', i valori relativi alle dimensioni dell'oggetto dispositivo, ai numeri di bit ecc. sono diversi.

Dopo aver inserito l'oggetto dispositivi 'Dati di sicurezza Sercos 8 byte', i bit specchiati dei bit di dati di sicurezza sono disponibili nell'applicazione standard (non relativa alla sicurezza). Mappando questi bit specchiati su variabili standard nell'applicazione standard in EcoStruxure Machine Expert™, il controllore LMC viene informato sulle operazioni relative alla sicurezza del controllore SLC e di ASi Gateway. In EcoStruxure Machine Expert™, questi bit specchiati di dati ASi sono organizzati in forma di dati d'ingresso a 8*8 byte e di dati d'uscita a 8*8 byte (a differenza della rappresentazione in EcoStruxure Machine Expert™ – Safety, ove i bit sono raggruppati in bit d'ingresso e bit d'uscita).

Procedere come segue:

  1. Nell'albero dei 'Dispositivi' di EcoStruxure Machine Expert™, fare doppio clic sull'oggetto dispositivo 'Dati di sicurezza Sercos 8 byte'.

    Gli editori del dispositivo vengono aperti nell'area editori.

  2. Cliccare sull'editore 'Mappatura moduli I/O Sercos'.

  3. Espandere la struttura dei byte nella tabella dell'editore e localizzare i bit speculari da mappare.

  4. Fare doppio clic nel campo della tabella (nella colonna 'Mappatura') e immettere un nome di variabile o selezionare una variabile già dichiarata utilizzando il tasto sfoglia '...'.

Esempio per un ASi Gateway BWU2984

Altre informazioni:

Maggiori informazioni sulla mappatura di dati I/O sono riportate nella Guida online di EcoStruxure Machine Expert™.

Dopo aver mappato un bit d'ingresso/uscita su una variabile booleana in EcoStruxure Machine Expert™, il progetto di sicurezza viene aggiornato di conseguenza mediante l'immissione della variabile mappata nella colonna 'Variabile LogicBuilder' in EcoStruxure Machine Expert™ – Safety. Si veda l'argomento "Leggere e scrivere a dispositivi I/O ASi in EcoStruxure Machine Expert™ – Safety".

Esempio per un ASi Gateway BWU2984

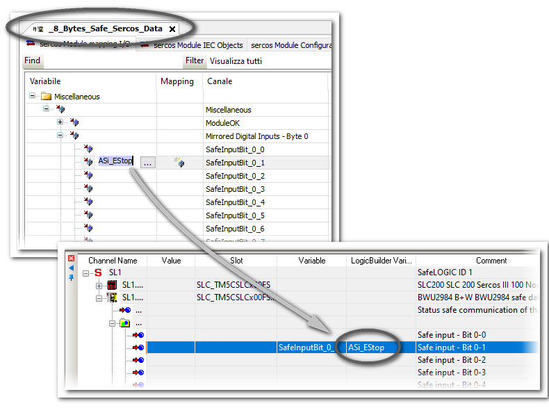
EcoStruxure Machine Expert™: nell'editore 'Mappatura I/O modulo Sercos' dell'oggetto dispositivo 'Dati di sicurezza Sercos 8 byte', la variabile 'ASi_Estop1' è mappata al bit d'ingresso 0-1 (numero (1) nella figura sotto).

In EcoStruxure Machine Expert™ – Safety: la variabile 'ASi_Estop1' è visibile nella colonna 'Variabile LogicBuilder' della finestra 'Dispositivi' (numero (2) nella figura sotto). In questo esempio, il bit d'ingresso 0-1 viene già usato nell'applicazione di sicurezza con il nome di variabile 'SafeInputBit_0_1'. Questo nome di variabile è stato creato automaticamente quando il bit è stato trascinato nell'applicazione di sicurezza.

Opzione: integrare dispositivi ASi standard

I dispositivi standard (non relativi alla sicurezza) collegati al bus di campo ASi possono essere inseriti negli slot 'EmptyModule' sotto l'interfaccia ASi Gateway. In questo modo, i loro dati di processo diventano accessibili all'applicazione LCM non di sicurezza. Questi slot/dispositivi standard non sono rilevanti per l'aspetto di sicurezza trattato in questa documentazione. Perciò il loro utilizzo non fa parte di questa documentazione.

  1. Per inserire dispositivi standard negli alloggiamenti (slot) vuoti per moduli, procedere come per inserire l'oggetto dispositivo di sicurezza. Si veda la sezione "Aggiungere un'unità ASi Gateway e inserire l'oggetto dispositivo 'Dati di sicurezza Sercos 8 byte'" per maggiori informazioni.

  2. Per parametrizzare un dispositivo ASi standard inserito, fare doppio clic sul suo nodo nell'albero dei 'Dispositivi' e selezionare l'editore che occorre.

  3. Per mappare i dati I/O di uno dispositivi ASi standard:

    1. Nell'albero dei 'Dispositivi' di EcoStruxure Machine Expert™, fare doppio clic sul dispositivo da editare. Gli editori del dispositivo vengono aperti nell'area editori.

    2. Cliccare sull'editore 'Mappatura moduli I/O Sercos'.

    3. Espandere la struttura dei dati nell'editore tabellare e localizzare il segnale da mappare.

    4. Fare doppio clic nel campo della tabella (nella colonna 'Mappatura') e immettere un nome di variabile o selezionare una variabile già dichiarata utilizzando il tasto sfoglia '...'.

Altre informazioni:

Si veda la Guida online di EcoStruxure Machine Expert™ per informazioni dettagliate su come inserire, parametrizzare e utilizzare dispositivi I/O standard. Informazioni su dispositivi I/O ASi standard si trovano nella relativa documentazione Bihl+Wiedemann.

NOTA:

Se vengono inseriti dispositivi ASi standard negli slot 'EmptyModule' sotto al nodo del gateway, ciò non riduce le dimensioni dell'oggetto dispositivo 'Dati di sicurezza Sercos 8 byte'. Questo oggetto dispositivo ha sempre una lunghezza di 64 bit, indipendentemente dal numero di bit utilizzato dai dispositivi di sicurezza. Però, dopo aver collegato dispositivi standard al bus ASi, alcuni dei 64 bit di dati di sicurezza dell'oggetto dispositivo possono risultare inutilizzati. Fare riferimento alla documentazione di progetto della vostra applicazione ASi (progetto ASIMON360) per determinare quali sono i bit di dati di sicurezza effettivamente utilizzati.

Download dei dati di parametrizzazione su ASi Gateway

Dopo aver inserito e parametrizzato ASi Gateway come sopra descritto, i relativi dati diventano parte del progetto EcoStruxure Machine Expert™. Vengono perciò inclusi nel solito download del progetto e poi trasferiti dal LMC a ASi Gateway; non è necessario un download separato su ASi Gateway.

La configurazione dell'applicazione ASi sviluppata con ASIMON360 deve essere messa in funzione separatamente come descritto nella documentazione ASIMON360.

Tenere conto dei seguenti avvertimenti di sicurezza prima di mettere in funzione il sistema ad inclusione del bus di campo ASi accoppiato:

 AVVERTIMENTO

FUNZIONAMENTO INDESIDERATO DELL'ATTREZZATURA

  • Verificare l'interazione tra le applicazioni programmate per ASi Gateway (con i dispositivi I/O ad esso collegati) e l'applicazione PacDrive 3 (programmi LMC e SLC).

  • Verificare la mappatura dei dati I/O ASi sull'oggetto dispositivo 'Dati di sicurezza Sercos 8 byte' e l'utilizzo dei bit di dati d'ingresso/uscita ASi nell'applicazione SLC di sicurezza.

  • Verificare che il tempo di risposta di sicurezza dell'intero sistema includa i tempi di risposta specifici dell'interfaccia ASi Gateway con i dispositivi I/O ASi ad esso collegati.

  • Assicurarsi che le prove di funzionamento eseguite tengano conto dell'intero sistema, ad inclusione dell'unità ASi Gateway e dei dispositivi I/O e che corrispondano alla vostra analisi di rischio; assicurarsi inoltre che tengano conto di ogni possibile modalità operativa e scenario che l'applicazione di sicurezza deve proteggere.

  • Rispettare le normative locali previste dalle norme settoriali pertinenti per il sistema di automazione distribuito.

  • Utilizzare interblocchi di sicurezza adatti ovunque esiste pericolo per il personale e/o il macchinario.

La mancata osservanza di queste istruzioni può causare la morte, lesioni personali gravi e danni materiali.