La version V1.1 d' EcoStruxure Machine Expert ne prend pas en charge les contrôleurs M258, LMC058 et LMC078.

Editeur CFC

Présentation

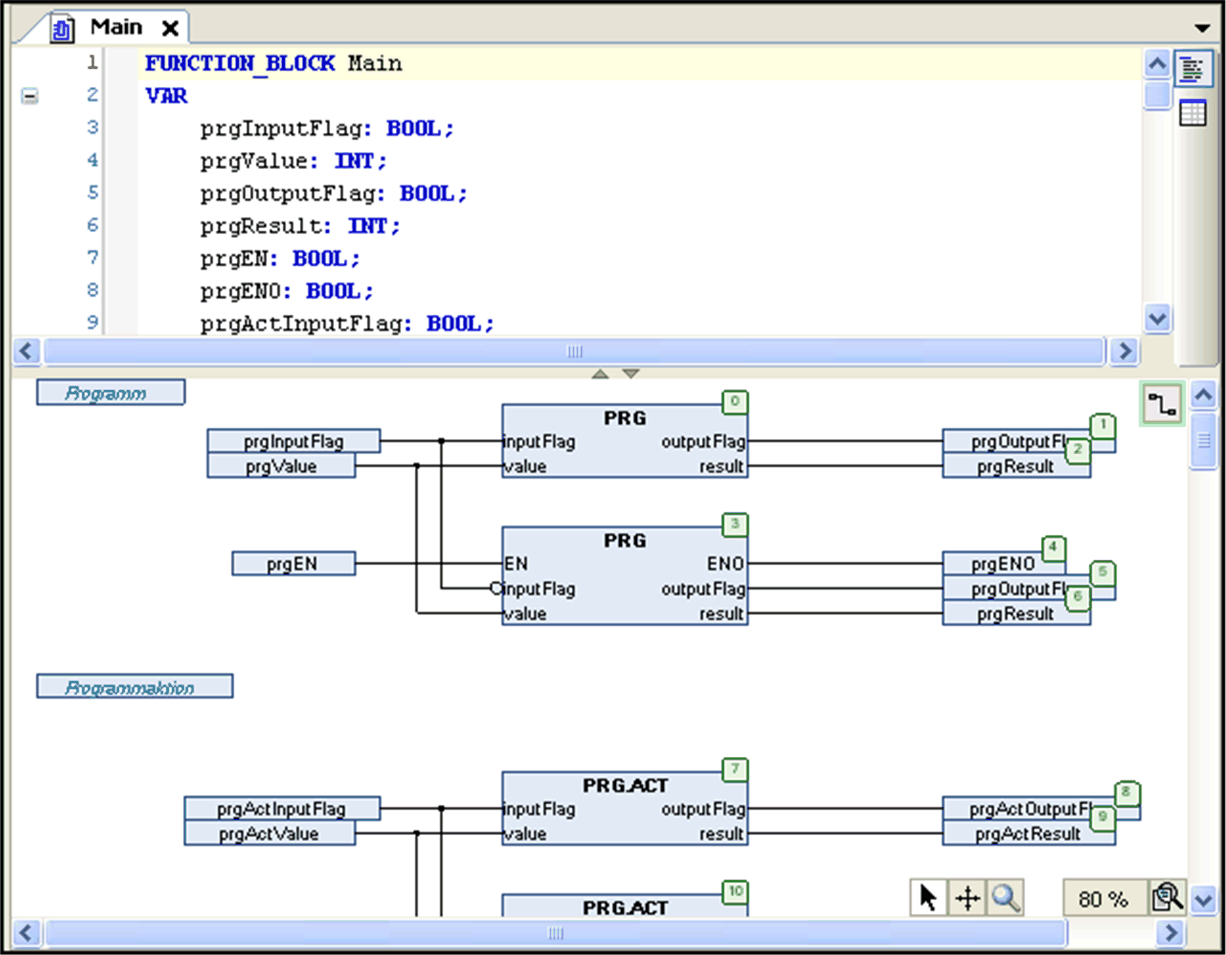
L'éditeur CFC est un éditeur graphique qui permet de programmer des objets en langage de programmation CFC (Continuous Function Chart), qui est une extension des langages de programmation IEC 61131-3. Choisissez le langage lorsque vous ajoutez un nouvel objet Unité organisationnelle de programme (POU) à votre projet. Pour les gros projets, il est préférable d'utiliser la version orientée page.

L'éditeur sera disponible dans la partie inférieure de la fenêtre qui s'affiche lors de l'ouverture d'un objet POU CFC. Cette fenêtre inclut également l'éditeur de déclaration dans sa partie supérieure.

Editeur CFC

G-SE-0025617.2.gif-high.gif

 

 

Contrairement à l'éditeur FBD / LD, l'éditeur CFC permet un positionnement libre des éléments, ce qui permet l'insertion directe des chemins de retour d'information. La séquence de traitement est déterminée par une liste qui contient tous les éléments actuellement insérés et qui peut être modifiée.

Les éléments suivants sont disponibles dans une boîte à outils et peuvent être insérés par une opération glisser-déposer :

oboîte (opérateurs, fonctions, blocs fonction et programmes)

oentrée

osortie

osaut

oétiquette

oretour

ocomposeur

osélecteur

omarques de connexion

ocommentaires

Vous pouvez connecter les broches d'entrée et de sortie des éléments en traçant une ligne avec la souris. Le chemin de la ligne de connexion sera créé automatiquement et suivra la route la plus courte possible. Les lignes de connexion sont automatiquement ajustées dès que les éléments sont déplacés. Pour plus d'informations, reportez-vous à la description d'insertion et organisation des éléments. Pour des diagrammes complexes, vous pouvez utiliser les marques de connexion au lieu des lignes. Vous avez aussi la possibilité de modifier le routage.

Il peut arriver que des éléments positionnés recouvrent des connexions déjà routées. Ces collisions sont indiquées par des lignes de connexion rouges. Si des collisions se produisent dans le diagramme, le bouton situé dans le coin supérieur droit de la vue de l'éditeur est encadré en rouge: G-SE-0028430.1.gif-high.gif. Pour modifier des collisions étape par étape, cliquez sur ce bouton et exécutez la commande Montrer la collision suivante. La prochaine connexion concernée sera ensuite sélectionnée.

Pour des diagrammes complexes, vous pouvez utiliser les marques de connexion au lieu des lignes. Vous pouvez aussi utiliser la version orientée page de l'éditeur CFC.

Une fonction de zoom vous permet de modifier la dimension de la fenêtre de l'éditeur : utilisez le bouton G-SE-0025616.1.gif-high.gif situé dans le coin inférieur droit de la fenêtre, puis choisissez parmi les facteurs de zoom répertoriés. Vous avez également la possibilité de sélectionner l'entrée ... pour ouvrir une boîte de dialogue dans laquelle vous pouvez saisir n'importe quel facteur.

Vous pouvez appeler les commandes permettant de travailler dans l'éditeur CFC à partir du menu contextuel ou à partir du menu CFC qui devient disponible dès que l'éditeur CFC est actif.