EcoStruxure Machine Expert 1.1版本不支持M258、LMC058和LMC078控制器。

CFC 编辑器

概述

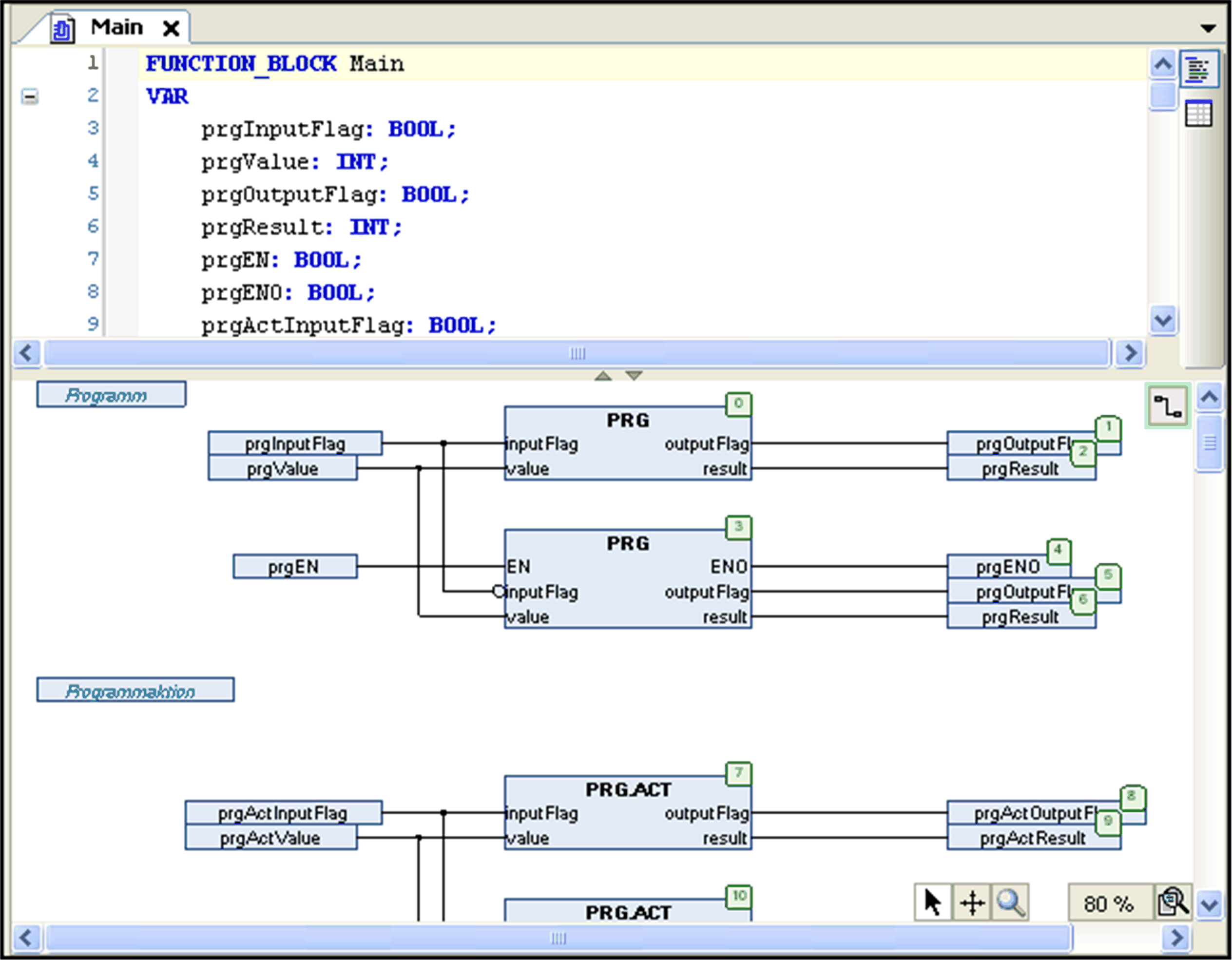
CFC 编辑器是一个图形编辑器,可用于以连续功能图 (CFC) 编程语言进行编程,该编程语言为 IEC 61131-3 编程语言的扩展。在您将新的程序组织单元 (POU) 对象添加至项目时选择语言。对于大型项目,可考虑使用页面定向的版本

可在窗口的下半部分中使用编辑器,该编辑器在打开 CFC POU 对象时打开。该窗口在其上半部分还具有声明编辑器。

CFC 编辑器

G-SE-0025617.2.gif-high.gif

 

 

FBD/LD 编辑器相比,CFC 编辑器可自由定位元素,由此允许直接插入反馈路径。处理顺序由列表确定,该列表中包含所有当前插入的元素,并且可修改该列表。

工具箱中有以下元素可使用,并且可通过拖放操作插入:

o运算块(操作符、功能、功能块和程序)

o输入的上升沿递增

o输出

o跳转

o标签

o返回

o合成器

o选择器

o连接标志

o注释

您可通过用鼠标拖动线条来连接元素的输入和输出引脚。将自动创建连接线的路径,并且将采用最短的路线。一旦元素移动,即会自动调整连接线。有关更多信息,请参阅插入和排布元素的说明。对于复杂的图表,您可使用连接标志而非线条。您也可考虑修改路线的可能性。

有时元素的位置可能涵盖已确定路线的连接。这些冲突将用红色线条指示。如果在图表中有任何冲突,编辑器视图右上角的按钮将具有红色轮廓:G-SE-0028430.1.gif-high.gif。要逐步编辑冲突,可单击该按钮并执行命令 Show next collision。然后将选择下个找到的相关连接。

对于复杂的图表,您可使用连接标志而非线条。您也可能希望使用 CFC 编辑器的页面定向版本。

缩放功能可让您更改编辑器窗口的尺寸:使用窗口右下角的 G-SE-0025616.1.gif-high.gif 按钮并在列出的缩放系数之间选择。您也可选择条目 ... 来打开对话框,在其中您可键入任何系数。

您可从上下文菜单或在 CFC 编辑器激活后立即可用的 CFC 菜单中调用可在 CFC 编辑器中使用的命令。